-
-
Android Binder 拦截实战:从源码调试到对抗分析(详)
-
发表于: 1天前 467
-
导读:本文为Android Binder 拦截实战:从源码调试到对抗分析的详细版,鉴于本文较长,可能会花费一些时间,建议各位读者可以先阅读原文了解大概,其次原文未有工作机会哟~
一. 前言
android binder是android系统中最为核心的跨进程通信(IPC)机制,android四大组件以及几乎所有的系统服务、框架层都通过binder进行通信。
15年前,有一篇非常硬核的binder文章: Android Bander设计与实现 - 设计篇(备用链接),该文章系统性地阐述了binder的设计概念,并通过与传统IPC做对比,全面的涵盖了Binder的核心机制、通信协议、内核驱动等多个层面。直到今天,这对深入理解Binder仍然有很高的参考价值。不过美中不足的是,原文虽非常详尽地描述了Binder的设计理念,但对于Binder源码的实现却涉及甚少。这就导致这篇文章的阅读门槛相对较高,往往在实际工作中碰到并解决Binder相关的问题后,回过头看,才会对该文章的理解更上一个层次。
对于本文主题将以上述文章作为背景基调(后续提到“原文”一词均指此文章),以源码调试的方式让大家对binder通信有个整体的了解。其次笔者从事移动安全相关工作,将从binder底层机制对android指纹android_id的采集进行分析/拦截实践。最后,再探讨binder拦截技术对于攻防双方的对抗起到了什么样的思路。
二. 环境准备
为了深入理解binder通信的机制,本文所述将对android源码进行调试,本文所选环境为:宿主机ubuntu 22.04 + aosp android 13源码 + 模拟器 + ASfP(Android Studio for Platform,Android 官方推出的为 AOSP 开发者打造的 Android Studio)
2.1 调试环境准备
首先可参考官方文档或网上教程下载aosp源码、设置编译目标,我这里所选为:sdk_phone_x86_64-userdebug。源码编译成功后,可通过emulator命令启动模拟器
1 2 3 4 5 6 7 8 9 10 11 12 13 | ➜ aosp_android13 source build/envsetup.sh➜ aosp_android13 lunch sdk_phone_x86_64-userdebug============================================......OUT_DIR=outPRODUCT_SOONG_NAMESPACES=device/generic/goldfish device/generic/goldfish-opengl hardware/google/camera hardware/google/camera/devices/EmulatedCamera device/generic/goldfish device/generic/goldfish-opengl============================================➜ aosp_android13 emulator INFO | Android emulator version 31.3.9.0 (build_id 8748233) (CL:N/A)INFO | Storing crashdata in: /tmp/android-silverbullet/emu-crash.db, detection is enabledINFO | Duplicate loglines will be removed, if you wish to see each indiviudal line launch with the -log-nofilter flag.INFO | Info: Warning: Ignoring XDG_SESSION_TYPE=wayland on Gnome. Use QT_QPA_PLATFORM=wayland to run on Wayland anyway. ((null):0, (null))...... |
然后下载并安装ASfP 091K9s2c8@1M7s2y4Q4x3@1q4Q4x3V1k6Q4x3V1k6V1k6i4k6W2L8r3!0H3k6i4u0Q4x3X3g2S2L8X3c8J5L8$3W2V1i4K6u0W2j5$3!0E0i4K6u0r3M7%4c8#2k6r3W2G2i4K6u0r3M7r3I4S2N6r3k6G2M7X3#2Q4x3@1k6Z5L8q4)9K6c8s2A6Z5i4K6u0V1j5$3&6Q4c8f1k6Q4b7V1y4Q4z5o6S2Q4c8e0N6Q4z5f1u0Q4b7f1g2Q4c8e0g2Q4z5o6W2Q4z5p5c8Q4c8e0c8Q4b7V1u0Q4z5o6g2Q4c8e0k6Q4z5e0c8Q4b7f1k6Q4c8e0k6Q4z5p5y4Q4z5o6p5`. Linux 环境)后导入aosp源码路径

将Lunch target 填入刚刚编译的目标: sdk_phone_x86_64-userdebug。Module paths这里我们选择frameworks

点击Finish,等待asfp进行同步构建后,就可以开启源码的调试了
注:如果无法调试,可在/frameworks/base/core/java/com/android/internal/os/Zygote.java
1234567staticvoidapplyDebuggerSystemProperty(ZygoteArguments args) {if(RoSystemProperties.DEBUGGABLE) {args.mRuntimeFlags |= Zygote.DEBUG_ENABLE_JDWP;}//增加这一行,对所有应用开启调试args.mRuntimeFlags |= Zygote.DEBUG_ENABLE_JDWP;}
三. 以一次android_id的获取理解binder通信
本节以android_id为例,分析其在binder通信里是如何表现的。常见的获取方式如下:
1 | Settings.Secure.getString(getContentResolver(), Settings.Secure.ANDROID_ID); |
在深入代码前,先看一张全景图,概括了获取android_id时所涉及的binder通信流程。

3.1 源码分析
首次看上述图的话,其实还是有点复杂,流程较多,那我们先从getString的源码入手开始探索:
1 2 3 4 5 6 7 8 9 10 11 12 13 14 15 16 17 18 19 20 21 | // frameworks/base/core/java/android/provider/Settings.javapublic static String getString(ContentResolver resolver, String name) { return getStringForUser(resolver, name, resolver.getUserId());}@UnsupportedAppUsagepublic String getStringForUser(ContentResolver cr, String name, final int userHandle) { ... // 1. 首先获取客户端binder的引用 IContentProvider cp = mProviderHolder.getProvider(cr); ... Bundle b; if (Settings.isInSystemServer() && Binder.getCallingUid() != Process.myUid()) { ... } else { // 2. 远程执行方法 b = cp.call(cr.getAttributionSource(), mProviderHolder.mUri.getAuthority(), mCallGetCommand, name, args); } } |
首先通过getProvider方法获取了IContentProvider的对象,在首次调用时,主要通过ActivityManager.getService().getContentProvider()获取
1 2 3 4 5 6 7 8 9 10 11 12 13 14 15 16 17 18 19 20 21 22 23 24 25 26 27 28 29 30 31 32 33 34 35 | // frameworks/base/core/java/android/app/ActivityThread.java@UnsupportedAppUsagepublic final IContentProvider acquireProvider( Context c, String auth, int userId, boolean stable) { // 获取缓存 final IContentProvider provider = acquireExistingProvider(c, auth, userId, stable); if (provider != null) { return provider; } ...... try { synchronized (key) { // 首次获取! holder = ActivityManager.getService().getContentProvider( getApplicationThread(), c.getOpPackageName(), auth, userId, stable); // 存入缓存 ...... return holder.provider;}// frameworks/base/core/java/android/app/ActivityManager.javapublic static IActivityManager getService() { return IActivityManagerSingleton.get();}private static final Singleton<IActivityManager> IActivityManagerSingleton = new Singleton<IActivityManager>() { @Override protected IActivityManager create() { // 向ServiceManager里查询名为"activity"binder实体的引用 final IBinder b = ServiceManager.getService(Context.ACTIVITY_SERVICE); // activity final IActivityManager am = IActivityManager.Stub.asInterface(b); return am; } }; |
在第1步里,我们便遇到了首次的binder通信,ServiceManager.getService("activity");
ServiceManager是Android Binder中的服务注册/管理中心,每个系统服务启动时都会向ServiceManager注册一个字符串标识符(服务名)。每一个进程都可以通过预定义的服务名,去查询对应的服务对象。比如"package"对应PackageManagerService,"input_method"对应InputMethodManagerService等等。
在这里通过"activity"这个服务名,去查询并返回持有AMS服务(ActivityManagerService)在客户端的binder代理对象(也可称为binder引用),可参考原文3.3 Client获得实名Binder的引用所述。当客户端拿到引用后便可与运行在系统服务进程中的真实服务进行IPC通信,其后的 getContentProvider(...) 方法就是如此。
1 2 3 4 5 6 7 | // frameworks/base/core/java/android/app/IActivityManager.aidlinterface IActivityManager { ... ContentProviderHolder getContentProvider(in IApplicationThread caller, in String callingPackage, in String name, int userId, boolean stable); ...} |
该方法定义在后缀名为aidl的文件中,对android开发了解的小伙伴可能比较清楚,哦!这就是一个在Binder通信中规定的接口格式嘛。确实如此,AIDL(Android接口定义语言)的作用就是为Binder通信定义双方都能理解的“通话协议”
系统在编译时会根据这个aidl文件自动生成对应的java接口,其中最关键的是两个内部类:Stub—代表服务端的抽象层,Proxy—代表客户端的代理类。
简单说,AIDL定义了一套“通话规则”——规定了双方通信的方法签名、参数、返回值。
1 2 3 4 5 6 7 8 9 10 11 12 13 14 15 16 17 18 19 20 | // 编译后自动生成的骨架代码public interface IActivityManager extends android.os.IInterface { // Stub:服务端的抽象基类 public static abstract class Stub extends android.os.Binder implements IActivityManager { // 实现onTransact(),按code将请求分发给具体方法 } // Proxy:客户端的代理实现 private static class Proxy implements IActivityManager { private android.os.IBinder mRemote; @Override public ContentProviderHolder getContentProvider(...) { // 1. 将参数打包成Parcel // 2. 通过mRemote.transact()发送 // 3. 读取返回的Parcel并解包 } }} |
当定义了aidl文件后,只需要编译代码,编译器就会自动生成相应的客户端和服务端的通信代码。因此真正的实现,在编译后的文件里。所以接下来,我们进入调试。
3.2 调试
接下来,我们要进行多进程的调试环节,在第二节中我们已经准备好了源码调试环境,因此我们可以自己写一个demo,比如写一个按钮点击触发android_id的获取,在app打开且按钮触发android_id之前,使用asfp分别对两个进程(app客户端进程,系统服务进程system_server)的断点调试,在工具栏Run -> Attach Android Debugger To,选择进程Attach(framework的native进程调试需要root权限,使用adb root命令即可)

刚刚分析到,客户端持有了AMS服务的binder引用,并调用getContentProvider函数获取ContentProviderHolder,但该函数调用时机非常早,因此我们可以使用命令将进程启动并挂起
1 | adb shell am start -D -n 包名/类名 |

此时应用进程被挂起,并等待调试器附加,我们必须在源码位置处先下断点,否则调试器挂上后会自动运行,比如在上述所说ActivityManager.getService().getContentProvider()位置断点,然后我们打开进程调试列表,对demo app应用进行attach

attach后就会断点到上述位置

单步执行进入getContentProvider内部

可以发现最终通过mRemote.transact()方法进行数据传输。到这里我们需要先了解binder通信在上层应用中的体现

简单来说,就是每次发生binder通信时,客户端通过transact()方法发送客户端请求数据并接受服务端响应数据,服务端通过onTransact()方法接收客户端请求数据并返回服务端回复数据,其中transact()运行在客户端进程,onTransact()运行在服务端进程,分别运行在两个进程里的方法具有相同的参数:
1 2 3 4 5 6 | // frameworks/base/core/java/android/os/Binder.javaprotected boolean onTransact(int code, @NonNull Parcel data, @Nullable Parcel reply, int flags) throws RemoteException;public final boolean transact(int code, @NonNull Parcel data, @Nullable Parcel reply, int flags) throws RemoteException |
- int code:代表跨进程通信的方法,如当前getContentProvider()方法;详细分析可参考原文5.1.1 Binder在Server端的表述 – Binder实体,5.1.2 Binder在Client端的表述 – Binder引用所述
- Parcel data:代表当前进程的请求数据;
- Parcel reply:代表当前进程的回复数据;
- int flags:代表当前进程传输类型,如同步,异步,是否文件传输等等
为了更直观的理解,我们在服务进程的onTransact()断点,然后运行程序

此时断点在服务端进程,可以发现,服务进程onTransact()方法在android.os.Parcel data里read出来的_arg0 ~ _arg4,全都是客户端进程调用transact()方法之前通过android.os.Parcel data里write进去的。也即客户端写入的参数caller对应服务端提取出的 _arg0,客户端参数callingPackage对应服务端的 _arg1等。
不过看的仔细的小伙伴可能就会提问了,在客户端进程里android.os.Parcel data首次写入的不是caller啊,而是 _data.writeInterfaceToken(DESCRIPTOR); 没错,那是因为在onTransact()方法最开始便解析并校验DESCRIPTOR的一致性,如下源码所示:
1 2 3 4 5 6 7 8 | // out/soong/.intermediates/frameworks/base/framework-minus-apex/android_common/gen/aidl/aidl0.srcjar!/android/app/IActivityManager.java 该文件由系统编译后自动生成@Override public boolean onTransact(int code, android.os.Parcel data, android.os.Parcel reply, int flags) throws android.os.RemoteException { java.lang.String descriptor = DESCRIPTOR; if (code >= android.os.IBinder.FIRST_CALL_TRANSACTION && code <= android.os.IBinder.LAST_CALL_TRANSACTION) { data.enforceInterface(descriptor); // 提取并校验通信数据里的descriptor,如果和服务端定义的DESCRIPTOR不一致,则报错数据传输错误 }} |
然后通过this.getContentProvider(_arg0, _arg1, _arg2, _arg3, _arg4)调用到实际处理的服务函数,最终将结果写入到android.os.Parcel reply里,并传回客户端,我们继续运行程序

断点回到客户端进程,并在reply里提取出服务端的响应数据,解析并返回结果。至此一次binder通信完成,简单概括如下:

3.3 android_id的获取
上述我们完成了第一步,返回的ContentProviderHolder是对IContentProvider的包装,而IContentProvider实际上是一个binder服务的引用,还记得这个引用是通过AMS进程获取的吗?而非通过ServiceManager.getService(name)获取的,因此这个引用是一个匿名binder的引用,可参考原文3.4 匿名Binder所述
1 2 3 4 5 6 | public String getStringForUser(ContentResolver cr, String name, final int userHandle) { // 1. 首先获取客户端binder的引用 IContentProvider cp = mProviderHolder.getProvider(cr); // 2. 远程执行方法 b = cp.call(cr.getAttributionSource(),mProviderHolder.mUri.getAuthority(), mCallGetCommand, name, args);} |
通过上述binder通信,我们知道当前客户端binder的引用——cp对象,所调用的call方法,实际上就是将请求数据通过binder通信传递给服务端,而真正获取android_id的方法会在服务端执行,并将结果写回客户端。我们继续调试,巩固上一小节所说的binder通信

进入客户端的代理,源码位置frameworks/base/core/java/android/content/ContentProviderNative.java

接下来我们需要找到服务进程里onTransact() 的代码位置并下断点,一般来说,可以通过code(方法名)来查找c/s双方的位置,比如这里的code是IContentProvider.CALL_TRANSACTION(21)

然后我们下断点,运行程序,会断到服务端进程,并且本次请求的参数attributionSource, authority, method,stringArg, extras也都可以接受到

然后调用到服务端call方法
1 2 3 4 5 6 7 8 9 10 11 12 13 | // frameworks/base/core/java/android/content/ContentProvider.javapublic abstract class ContentProvider implements ContentInterface, ComponentCallbacks2 { ... class Transport extends ContentProviderNative { @Override public Bundle call(@NonNull AttributionSource attributionSource, String authority, String method, @Nullable String arg, @Nullable Bundle extras) { ... // 分发到不同业务的call return mInterface.call(authority, method, arg, extras); } }} |
最终会调用到SettingsProvider.java里获取android_id的值,并返回到bundle结构里
1 2 3 4 5 6 7 8 9 10 11 12 13 14 15 | // frameworks/base/packages/SettingsProvider/src/com/android/providers/settings/SettingsProvider.javapublic class SettingsProvider extends ContentProvider { @Override public Bundle call(String method, String name, Bundle args) { final int requestingUserId = getRequestingUserId(args); switch (method) { // 请求传进来的GET_secure case Settings.CALL_METHOD_GET_SECURE: { Setting setting = getSecureSetting(name, requestingUserId); // 返回结构 return packageValueForCallResult(setting, isTrackingGeneration(args)); } } }} |
reply里写入传回客户端的数据

此时断点回客户端进程,查看其接收的数据

最终从bundle里提取android_id加入缓存并返回
1 2 3 4 5 6 7 8 9 10 11 12 13 | public String getStringForUser(ContentResolver cr, String name, final int userHandle) { // 1. 首先获取客户端binder的引用 IContentProvider cp = mProviderHolder.getProvider(cr); // 2. 远程执行方法 b = cp.call(cr.getAttributionSource(),mProviderHolder.mUri.getAuthority(), mCallGetCommand, name, args); if (b != null) { // 获取到android_id String value = b.getString(Settings.NameValueTable.VALUE); // 将value加入缓存,防止多次获取产生多次binder通信 ... return value; }} |
3.4 应用数据在binder里的表现形式
上面我们完整的跟踪了java层获取android_id在binder通信中的流转,但如果我们想知道binder数据是怎样的,那么我们必须深入到native层。在java层中我们知道数据的请求和数据的回复都是通过Parcel来传递的,但是java层的parcel只是native层的一个封装,所有对parcel数据进行的操作都是在native层进行的。关键的入口点从transact()方法开始,我们将进入native层!
回顾一下transact()代码位置:
1 2 3 4 5 6 7 8 9 10 11 12 13 14 15 16 17 18 19 20 21 22 23 24 25 26 27 28 29 30 | // frameworks/base/core/java/android/content/ContentProviderNative.javafinal class ContentProviderProxy implements IContentProvider{ @Override public Bundle call(@NonNull AttributionSource attributionSource, String authority, String method, String request, Bundle extras) throws RemoteException { Parcel data = Parcel.obtain(); Parcel reply = Parcel.obtain(); try { // descriptor: "android.content.IContentProvider" data.writeInterfaceToken(IContentProvider.descriptor); attributionSource.writeToParcel(data, 0); // 将attributionSource内容序列化并写入到 Parcel 对象 data data.writeString(authority); // "settings" data.writeString(method); // "GET_secure" data.writeString(request); // request: "android_id" data.writeBundle(extras); // Bundle[{_track_generation=null}] // 远程执行方法, IContentProvider.CALL_TRANSACTION = 21 mRemote.transact(IContentProvider.CALL_TRANSACTION, data, reply, 0); DatabaseUtils.readExceptionFromParcel(reply); Bundle bundle = reply.readBundle(); return bundle; } finally { data.recycle(); reply.recycle(); } }} |
深入mRemote.transact()源码如下:
1 2 3 4 5 6 7 8 9 10 11 12 13 14 15 16 17 18 19 20 21 22 23 24 25 26 27 28 29 30 31 32 33 34 35 36 37 38 39 40 41 | // frameworks/base/core/java/android/os/BinderProxy.javapublic boolean transact(int code, Parcel data, Parcel reply, int flags) throws RemoteException { ...... try { // 调用到 framework/base/core/jni/android_util_Binder.cpp final boolean result = transactNative(code, data, reply, flags); // binder 传输完成 if (reply != null && !warnOnBlocking) { reply.addFlags(Parcel.FLAG_IS_REPLY_FROM_BLOCKING_ALLOWED_OBJECT); } return result; } finally { ...... }}// frameworks/base/core/jni/android_util_Binder.cppstatic jboolean android_os_BinderProxy_transact(JNIEnv* env, jobject obj, jint code, jobject dataObj, jobject replyObj, jint flags) // throws RemoteException{ if (dataObj == NULL) { jniThrowNullPointerException(env, NULL); return JNI_FALSE; } // java层parcel转c++层 Parcel* data = parcelForJavaObject(env, dataObj); if (data == NULL) { return JNI_FALSE; } Parcel* reply = parcelForJavaObject(env, replyObj); if (reply == NULL && replyObj != NULL) { return JNI_FALSE; } // target->getInterfaceDescriptor(): (const android::String16) (mString = u"android.content.IContentProvider") IBinder* target = getBPNativeData(env, obj)->mObject.get(); ...... // 进入native层BpBinder的transact方法 status_t err = target->transact(code, *data, reply, flags); //if (reply) printf("Transact from Java code to %p received: ", target); reply->print(); ......} |
继续往下走
1 2 3 4 5 6 7 8 9 10 11 12 13 14 15 | // frameworks/native/libs/binder/BpBinder.cppstatus_t BpBinder::transact( uint32_t code, const Parcel& data, Parcel* reply, uint32_t flags){ ...... status_t status; if (CC_UNLIKELY(isRpcBinder())) { status = rpcSession()->transact(sp<IBinder>::fromExisting(this), code, data, reply, flags); } else { // 进入这里 status = IPCThreadState::self()->transact(binderHandle(), code, data, reply, flags); } ...... } |
最终会调用到IPCThreadState::self()->transact()方法。IPCThreadState是binder通信中用户空间里最为重要的一个类,他代表着一个线程的实例,负责跟内核里的binder驱动进行频繁的数据交互,这也是我们在native层重点分析的对象。
1 2 3 4 5 6 7 8 9 10 11 12 13 14 15 | // frameworks/native/libs/binder/IPCThreadState.cppstatus_t IPCThreadState::transact(int32_t handle, uint32_t code, const Parcel& data, Parcel* reply, uint32_t flags) { // 进行binder数据的封装 err = writeTransactionData(BC_TRANSACTION, flags, handle, code, data, nullptr); ...... if (reply) { // 跟binder驱动进行交互 err = waitForResponse(reply); } else { Parcel fakeReply; err = waitForResponse(&fakeReply); } ......} |
IPCThreadState::transact()方法里,有两步操作,第一步通过writeTransactionData将我们的请求数据封装成binder通信时的数据格式,因为我们在上层执行远程函数调用时,如当前的call函数,只需要将请求参数构造好即可,并不关心底层是如何将数据发送出去的,但是当我们深入binder通信时,就必须了解其binder自己的通信协议以及数据交互。
binder通信在用户空间与内核空间的交互,主要通过ioctl这个系统调用,其Binder协议基本格式为,命令1+数据1(命令2 + 数据2),其中命令1主要是最外层给ioctl使用,用于标识本次通信的类型,通常对于读写操作来说命令为BINDER_WRITE_READ这也是我们最为关心的通信类型,其定义如下,可参考原文4 Binder协议
1 2 3 4 5 6 7 8 9 | // bionic/libc/kernel/uapi/linux/android/binder.h#define BINDER_WRITE_READ _IOWR('b', 1, struct binder_write_read)#define BINDER_SET_IDLE_TIMEOUT _IOW('b', 3, __s64)#define BINDER_SET_MAX_THREADS _IOW('b', 5, __u32)#define BINDER_SET_IDLE_PRIORITY _IOW('b', 6, __s32)#define BINDER_SET_CONTEXT_MGR _IOW('b', 7, __s32)#define BINDER_THREAD_EXIT _IOW('b', 8, __s32)#define BINDER_VERSION _IOWR('b', 9, struct binder_version)... |
数据1的格式同样也是(命令+数据),比如上述writeTransactionData方法的第一个参数BC_TRANSACTION,这个命令非常重要,而且同样重要的命令还有3个,分别是BC_REPLY,BR_TRANSACTION,BR_REPLY。
我们必须要深刻理解这4个命令的含义,才能理解binder通信的机制,所以我们在这里先把其含义交代清楚。在binder协议里,首先我们要知道,以BC_ 开头的,代表用户空间向内核空间写入数据;以 BR_ 开头的,代表从内核空间向用户空间写入数据;
- BC_TRANSACTION:Client -> Kernel。我要发送请求!
- BR_TRANSACTION:Kernel -> Server。Server,你有新请求!
- BC_REPLY:Server -> Kernel。这是我的处理结果!
- BR_REPLY:Kernel -> Client。Client,这是你的返回值!
为了更清晰的理解,我们还是继续调试分析,断点到writeTransactionData处,看看用户层的数据如何封装成binder通信格式
1 2 3 4 5 6 7 8 9 10 11 12 13 14 15 16 17 18 19 20 21 22 23 24 25 26 27 28 29 30 31 32 33 34 35 | status_t IPCThreadState::writeTransactionData(int32_t cmd, uint32_t binderFlags, int32_t handle, uint32_t code, const Parcel& data, status_t* statusBuffer) { binder_transaction_data tr; tr.target.ptr = 0; /* Don't pass uninitialized stack data to a remote process */ tr.target.handle = handle; tr.code = code; tr.flags = binderFlags; tr.cookie = 0; tr.sender_pid = 0; tr.sender_euid = 0; const status_t err = data.errorCheck(); if (err == NO_ERROR) { tr.data_size = data.ipcDataSize(); tr.data.ptr.buffer = data.ipcData(); tr.offsets_size = data.ipcObjectsCount() * sizeof(binder_size_t); tr.data.ptr.offsets = data.ipcObjects(); } else if (statusBuffer) { tr.flags |= TF_STATUS_CODE; *statusBuffer = err; tr.data_size = sizeof(status_t); tr.data.ptr.buffer = reinterpret_cast<uintptr_t>(statusBuffer); tr.offsets_size = 0; tr.data.ptr.offsets = 0; } else { return (mLastError = err); } // 将命令(BC_TRANSACTION) + 数据(tr),写入mOut,后续会发送给内核的binder驱动 mOut.writeInt32(cmd); mOut.write(&tr, sizeof(tr)); return NO_ERROR;} |
上述源码可以看到,writeTransactionData主要就是进行数据赋值,将client请求数据的parcel,赋值给binder_transaction_data的结构,这个结构在binder通信中也是极为重要!详细可以参考原文4.3 struct binder_transaction_data:收发数据包结构。然后将命令(BC_TRANSACTION) + 数据(tr),写入mOut,后续会发送给内核的binder驱动,这里我们可以用lldb查看当前结构:

可以看到当前的data_size数据大小是308字节,实际的请求数据内容在tr.data.ptr.buf指针内,打印查看如下:
1 2 3 4 5 6 7 8 9 10 11 12 13 14 15 16 17 18 19 20 21 | (lldb) x -c308 tr.data.ptr.buffer0x77c90742d240: 04 00 00 c2 ff ff ff ff 54 53 59 53 20 00 00 00 ........TSYS ...0x77c90742d250: 61 00 6e 00 64 00 72 00 6f 00 69 00 64 00 2e 00 a.n.d.r.o.i.d...0x77c90742d260: 63 00 6f 00 6e 00 74 00 65 00 6e 00 74 00 2e 00 c.o.n.t.e.n.t...0x77c90742d270: 49 00 43 00 6f 00 6e 00 74 00 65 00 6e 00 74 00 I.C.o.n.t.e.n.t.0x77c90742d280: 50 00 72 00 6f 00 76 00 69 00 64 00 65 00 72 00 P.r.o.v.i.d.e.r.0x77c90742d290: 00 00 00 00 58 00 00 00 ff ff ff ff 89 27 00 00 ....X........'..0x77c90742d2a0: 0f 00 00 00 63 00 6f 00 6d 00 2e 00 66 00 61 00 ....c.o.m...f.a.0x77c90742d2b0: 6b 00 65 00 2e 00 62 00 69 00 6e 00 64 00 65 00 k.e...b.i.n.d.e.0x77c90742d2c0: 72 00 00 00 ff ff ff ff 85 2a 62 73 13 01 00 00 r........*bs....0x77c90742d2d0: e0 c3 7a 47 c8 77 00 00 d0 f9 45 77 c8 77 00 00 ..zG.w....Ew.w..0x77c90742d2e0: 0c 00 00 00 00 00 00 00 00 00 00 00 08 00 00 00 ................0x77c90742d2f0: 73 00 65 00 74 00 74 00 69 00 6e 00 67 00 73 00 s.e.t.t.i.n.g.s.0x77c90742d300: 00 00 00 00 0a 00 00 00 47 00 45 00 54 00 5f 00 ........G.E.T._.0x77c90742d310: 73 00 65 00 63 00 75 00 72 00 65 00 00 00 00 00 s.e.c.u.r.e.....0x77c90742d320: 0a 00 00 00 61 00 6e 00 64 00 72 00 6f 00 69 00 ....a.n.d.r.o.i.0x77c90742d330: 64 00 5f 00 69 00 64 00 00 00 00 00 30 00 00 00 d._.i.d.....0...0x77c90742d340: 42 4e 44 4c 01 00 00 00 11 00 00 00 5f 00 74 00 BNDL........_.t.0x77c90742d350: 72 00 61 00 63 00 6b 00 5f 00 67 00 65 00 6e 00 r.a.c.k._.g.e.n.0x77c90742d360: 65 00 72 00 61 00 74 00 69 00 6f 00 6e 00 00 00 e.r.a.t.i.o.n...0x77c90742d370: ff ff ff ff .... |
这份传输的数据正是我们在call方法里,通过parcel data写入后序列化的原始数据
1 2 3 4 5 6 | data.writeInterfaceToken(IContentProvider.descriptor);// descriptor: "android.content.IContentProvider"attributionSource.writeToParcel(data, 0);// 将 attributionSource 对象的内容序列化并写入到 Parcel 对象 datadata.writeString(authority); // "settings"data.writeString(method); // "GET_secure"data.writeString(request); // request: "android_id"data.writeBundle(extras); // Bundle[{_track_generation=null}] |
数据封装之后,就要进行传输,我们继续往下走到waitForResponse方法

talkWithDriver()方法,源码简化如下,就是再次封装一层数据结构binder_write_read,作为ioctl的第三个参数传递到内核,
1 2 3 4 5 6 7 8 9 10 11 12 13 14 15 16 | status_t IPCThreadState::talkWithDriver(bool doReceive) { ... binder_write_read bwr; bwr.write_size = outAvail; bwr.write_buffer = (uintptr_t)mOut.data(); ... do {#if defined(__ANDROID__) // ioctl最终走到系统调用,进入内核执行 if (ioctl(mProcess->mDriverFD, BINDER_WRITE_READ, &bwr) >= 0) err = NO_ERROR;#endif } while (err == -EINTR); ... return err;} |
这个binder_write_read是一个结构体,而非上述的BINDER_WRITE_READ命令,其结构定义如下:
1 2 3 4 5 6 7 8 9 10 11 12 | // bionic/libc/kernel/uapi/linux/android/binder.hstruct binder_write_read { // 请求数据:用户空间 ----> 内核空间 binder_size_t write_size; /* bytes to write, 进程用户态地址空间传递到内核数据的大小*/ binder_size_t write_consumed; /* bytes consumed by driver 进程用户态地址空间传递到内核数据中已经被内核态处理的大小*/ binder_uintptr_t write_buffer; /* 进程用户态地址空间传递到内核数据的起始地址,(命令BC_开头 + 数据)*/ // 回复数据: 内核空间 ----> 用户空间 binder_size_t read_size; /* bytes to read, 总共可供给驱动写入的字节数,read_buffer可供内核使用的大小*/ binder_size_t read_consumed; /* bytes consumed by driver, 内核Binder驱动发送给用户态进程的字节数*/ binder_uintptr_t read_buffer; /* 内核驱动发送给进程数据buffer的起始地址,(命令BR_开头 + 数据)*/}; |
该结构共占用48个字节,主要分为两个部分:
- 请求数据(Client -> Kernel):也即write_xxx字段,用户空间向内核写入数据,其数据格式为:(命令BC_开头 + 数据)多条命令可以连续存放
- 回复数据(Kernel -> Client):也即read_xxx字段,内核向用户空间返回数据,其数据格式为:(命令BR_开头 + 数据)多条命令可以连续存放
我们打印数据格式如下:

- write_size:68,代表本次通信向内核传输68字节的数据,数据为BC_TRANSACTION(0x40406300)+ struct binder_transaction_data
- write_consumed: 0,代表当前没有消费写入的数据
- read_size:256,代表期望最多读256个字节数据
- read_consumed:0,代表目前没有回复数据写入
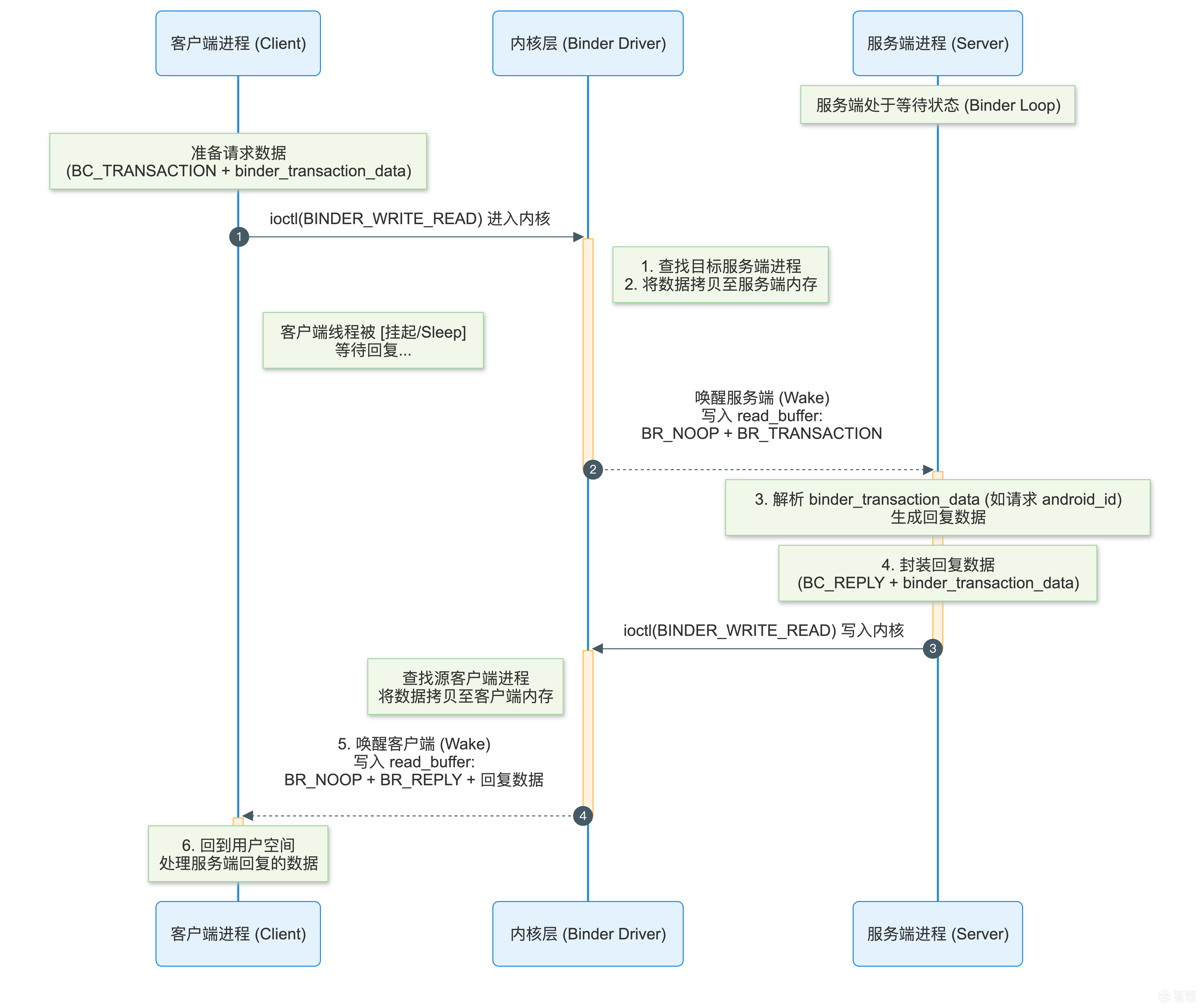
接下来,继续执行ioctl将会进入内核,如下图所示

简单来说如下几步:
- 内核查找对应的服务端进程,挂起(睡眠) 当前客户端的调用线程
- Kernel -> Server,将客户端请求数据重新封装(BR_NOOP + BR_TRANSACTION + struct binder_transaction_data请求数据),唤醒服务端进程
- 服务端拿到并解析客户端请求数据后(如android_id的请求),将生成回复数据(android_id的具体值),并封装数据(BC_REPLY + struct binder_transaction_data回复数据)
- 此时服务端进程也会通过IPCThreadState类里同样的方法writeTransactionData,talkWithDriver等,最终通过ioctl将封装好的回复数据写入内核
- 再次进入内核后,内核将封装数据(BR_NOOP + BR_REPLY + 服务端的回复数据)写入客户端进程的read_buffer里,同时唤醒刚刚被挂起的客户端线程
- 客户端线程被唤醒后,回到用户空间,处理服务端的回复数据
为了描述简洁,以上几步中均省略了BR_TRANSACTION_COMPLETE这个命令的使用,可参考原文4.2 BINDER_WRITE_READ:从Binder读出数据
回过头来,我们继续调试,客户端进程进入ioctl内核后被挂起,此时唤醒服务端,进入BR_TRANSACTION命令的处理
1 2 3 4 5 6 7 8 9 10 11 12 13 14 15 16 17 18 19 20 21 22 23 24 25 26 27 28 29 30 31 32 33 34 35 36 37 | status_t IPCThreadState::executeCommand(int32_t cmd) { BBinder* obj; RefBase::weakref_type* refs; status_t result = NO_ERROR; switch ((uint32_t)cmd) { ...... case BR_TRANSACTION: { binder_transaction_data_secctx tr_secctx; binder_transaction_data& tr = tr_secctx.transaction_data; if (tr.target.ptr) { if (reinterpret_cast<RefBase::weakref_type*>(tr.target.ptr) ->attemptIncStrong(this)) { // 经由binder驱动,将客户端的请求转发给服务端处理 error = reinterpret_cast<BBinder*>(tr.cookie)->transact(tr.code, buffer, &reply, tr.flags); reinterpret_cast<BBinder*>(tr.cookie)->decStrong(this); } else { error = UNKNOWN_TRANSACTION; } if ((tr.flags & TF_ONE_WAY) == 0) { // 服务端处理好结果后,将继续通过内核将回复数据转发给客户端,客户端会通过BR_REPLY接收 sendReply(reply, (tr.flags & kForwardReplyFlags)); } else { ...... } } else { error = the_context_object->transact(tr.code, buffer, &reply, tr.flags); } ...... } break; } } |
首先进入reinterpret_cast<BBinder*>(tr.cookie)->transact(tr.code, buffer, &reply, tr.flags);这一行
1 2 3 4 5 6 7 8 9 10 11 12 13 | // frameworks/native/libs/binder/Binder.cppstatus_t BBinder::transact(uint32_t code, const Parcel& data, Parcel* reply, uint32_t flags) { ...... switch (code) { ...... default: // android_util_Binder.cpp重载了这个方法,最终会调用到JavaBBinder处理 err = onTransact(code, data, reply, flags); break; } return err;} |

当前处于服务进程,这里为了方便调试,修改了源码,主要是通过uid的比较,方便下断点if (IPCThreadState::self()->getCallingUid() >= 10121) {};当前断点处可以看到是一个jni方法,也就是说该方法会调回java层处理
1 2 3 4 5 6 7 8 9 10 11 12 13 14 15 16 17 18 19 20 21 22 23 24 | // frameworks/base/core/java/android/os/Binder.java@UnsupportedAppUsageprivate boolean execTransact(int code, long dataObj, long replyObj, int flags) { return execTransactInternal(code, dataObj, replyObj, flags, callingUid);}private boolean execTransactInternal(int code, long dataObj, long replyObj, int flags, int callingUid) { Parcel data = Parcel.obtain(dataObj); Parcel reply = Parcel.obtain(replyObj); ...... if ((flags & FLAG_COLLECT_NOTED_APP_OPS) != 0) { AppOpsManager.startNotedAppOpsCollection(callingUid); try { // 调用到不同的服务的onTransact的方法,这里是ContentProviderNative res = onTransact(code, data, reply, flags); } finally { AppOpsManager.finishNotedAppOpsCollection(); } } else { res = onTransact(code, data, reply, flags); } ......} |
最终会通过onTransact分发到不同的实现里(可参考原文5.1.1 Binder在Server端的表述 – Binder实体),这里就是我们之前在3.3节分析过的onTransact()方法
1 2 3 4 5 6 7 8 9 10 11 12 13 14 15 16 17 18 19 20 21 22 23 24 | /frameworks/base/core/java/android/content/ContentProviderNative.java@Override public boolean onTransact(int code, Parcel data, Parcel reply, int flags) throws RemoteException { ... switch (code) { case CALL_TRANSACTION: { data.enforceInterface(IContentProvider.descriptor_IContentProvider); AttributionSource attributionSource = AttributionSource.CREATOR .createFromParcel(data); String authority = data.readString(); // "settings" String method = data.readString(); // "GET_secure" String stringArg = data.readString(); // request: "android_id" Bundle extras = data.readBundle(); // Bundle[{_track_generation=null}] Bundle responseBundle = call(attributionSource, authority, method, stringArg, extras); reply.writeNoException(); // responseBundle: Bundle[{_track_generation=android.util.MemoryIntArray@a3, value=91da8ab19abf378b, _generation_index=2, _generation=5}] reply.writeBundle(responseBundle); return true; } }} |
由于该方法是native层通过jni反射调用的,因此在获取到android_id的实际值后(value=91da8ab19abf378b),会继续回到native层,我们查看回复数据

1 2 3 4 5 6 7 8 9 10 11 12 13 14 15 16 17 18 19 20 21 22 23 24 | (lldb) x -c364 replyMData0x77c907449090: 00 00 00 00 60 01 00 00 42 4e 44 4c 04 00 00 00 ....`...BNDL....0x77c9074490a0: 11 00 00 00 5f 00 74 00 72 00 61 00 63 00 6b 00 ...._.t.r.a.c.k.0x77c9074490b0: 5f 00 67 00 65 00 6e 00 65 00 72 00 61 00 74 00 _.g.e.n.e.r.a.t.0x77c9074490c0: 69 00 6f 00 6e 00 00 00 04 00 00 00 9c 00 00 00 i.o.n...........0x77c9074490d0: 1b 00 00 00 61 00 6e 00 64 00 72 00 6f 00 69 00 ....a.n.d.r.o.i.0x77c9074490e0: 64 00 2e 00 75 00 74 00 69 00 6c 00 2e 00 4d 00 d...u.t.i.l...M.0x77c9074490f0: 65 00 6d 00 6f 00 72 00 79 00 49 00 6e 00 74 00 e.m.o.r.y.I.n.t.0x77c907449100: 41 00 72 00 72 00 61 00 79 00 00 00 1f 00 00 00 A.r.r.a.y.......0x77c907449110: 61 00 6e 00 64 00 72 00 6f 00 69 00 64 00 2e 00 a.n.d.r.o.i.d...0x77c907449120: 6f 00 73 00 2e 00 50 00 61 00 72 00 63 00 65 00 o.s...P.a.r.c.e.0x77c907449130: 6c 00 46 00 69 00 6c 00 65 00 44 00 65 00 73 00 l.F.i.l.e.D.e.s.0x77c907449140: 63 00 72 00 69 00 70 00 74 00 6f 00 72 00 00 00 c.r.i.p.t.o.r...0x77c907449150: 00 00 00 00 85 2a 64 66 7f 01 00 00 fe 01 00 00 .....*df........0x77c907449160: 00 00 00 00 01 00 00 00 00 00 00 00 05 00 00 00 ................0x77c907449170: 76 00 61 00 6c 00 75 00 65 00 00 00 00 00 00 00 v.a.l.u.e.......0x77c907449180: 10 00 00 00 39 00 31 00 64 00 61 00 38 00 61 00 ....9.1.d.a.8.a.0x77c907449190: 62 00 31 00 39 00 61 00 62 00 66 00 33 00 37 00 b.1.9.a.b.f.3.7.0x77c9074491a0: 38 00 62 00 00 00 00 00 11 00 00 00 5f 00 67 00 8.b........._.g.0x77c9074491b0: 65 00 6e 00 65 00 72 00 61 00 74 00 69 00 6f 00 e.n.e.r.a.t.i.o.0x77c9074491c0: 6e 00 5f 00 69 00 6e 00 64 00 65 00 78 00 00 00 n._.i.n.d.e.x...0x77c9074491d0: 01 00 00 00 02 00 00 00 0b 00 00 00 5f 00 67 00 ............_.g.0x77c9074491e0: 65 00 6e 00 65 00 72 00 61 00 74 00 69 00 6f 00 e.n.e.r.a.t.i.o.0x77c9074491f0: 6e 00 00 00 01 00 00 00 0d 00 00 00 n........... |
这份回复数据将会在服务进程再次通过ioctl,以(BC_REPLY + struct binder_transaction_data)的方式写入内核
1 2 3 4 5 6 7 8 9 | // frameworks/native/libs/binder/IPCThreadState.cppstatus_t IPCThreadState::sendReply(const Parcel& reply, uint32_t flags) { status_t err; status_t statusBuffer; // 服务端写入 BC_REPLY + binder_transaction_data err = writeTransactionData(BC_REPLY, flags, -1, 0, reply, &statusBuffer); if (err < NO_ERROR) return err; return waitForResponse(nullptr, nullptr);} |
进入内核后将唤醒客户端,并将数据转发给客户端,在BR_REPLY里进行接收,此时回到客户端进程!

断点waitForResponse()在BR_REPLY命令处理的分支,查看响应数据和服务端写入的数据完全一致,后面将会把该数据传给上层使用。
到这里,我们完整的走完了binder通信中数据流转
四. binder拦截实践
通过上文可知,如果我们想在binder通信中,找到一个可以完美拦截client请求/server响应数据的拦截点,那么最好的地方就是ioctl函数。因此本节将基于上述对binder通信/协议的理解,通过在应用中hook ioctl函数,拦截binder数据里android_id。
首先我们要回顾binder的数据结构,哪些是外层包装数据,哪些是内层核心数据
对于binder"请求数据"的结构如下:

对于binder"回复数据"的结构如下:

由于客户端挂起(睡眠)的时机不同,回复数据里的命令可能有2种格式,但是真实数据之前一定是BR_REPLY命令
BR_NOOP + BR_TRANSACTION_COMPLETE + BR_REPLY + 数据
BR_NOOP + BR_REPLY + 数据
4.1 binder数据的解析
在android_id完整调试的环节中,我们已经打印出业务数据了,也即上图中的parcel,所以我们需要先对其反序列化,可以参考aosp中parcel相关的源码。我们先对上述数据进行"离线"解析
1 2 3 4 5 6 7 8 9 10 11 12 13 14 15 16 17 18 19 20 21 22 23 24 25 26 27 28 29 30 31 32 33 34 35 36 37 38 39 40 41 42 43 44 45 46 47 48 49 50 51 52 53 54 55 56 57 58 59 60 61 62 63 64 65 66 67 68 69 70 71 72 73 74 75 76 77 78 79 80 | void test_BC_TRANSTION() { // BC_TRANSACTION 上述hexdump里的android_id的请求数据 const char* hexString = "040000c2ffffffff545359532000000061006e00640072006f00690064002e0063006f006e00740065006e0074002e00490043006f006e00740065006e007400500072006f00760069006400650072000000000058000000ffffffff892700000f00000063006f006d002e00660061006b0065002e00620069006e006400650072000000ffffffff852a627313010000e0c37a47c8770000d0f94577c87700000c000000000000000000000008000000730065007400740069006e0067007300000000000a0000004700450054005f00730065006300750072006500000000000a00000061006e00640072006f00690064005f00690064000000000030000000424e444c01000000110000005f0074007200610063006b005f00670065006e00650072006100740069006f006e000000ffffffff"; unsigned char buffer[1024] = {0}; int result = hexStringToBytes(hexString, buffer, sizeof(buffer)); const char* descriptor_IContentProvider = "android.content.IContentProvider"; Parcel* parcel = new Parcel(); parcel->setData((const uint8_t*)buffer,result); // check descriptor_IContentProvider String16* anInterface = parcel->enforceInterface(); if (parcel->checkInterface(*anInterface, String16(descriptor_IContentProvider))) { size_t attr_start = parcel->dataPosition(); // 读attributionSource结构 size_t attr_size = read_attributionSource(parcel); parcel->setDataPosition(attr_start+attr_size); // authority String16 auth16 = parcel->readString16(); std::string authority = std::string(String8(auth16).string(),String8(auth16).size()); // method String16 method16 = parcel->readString16(); std::string method = std::string(String8(method16).string(),String8(method16).size()); // request String16 req16 = parcel->readString16(); std::string request = std::string(String8(req16).string(),String8(req16).size()); LOGD("authority:%s,method:%s,request:%s",authority.c_str(),method.c_str(),request.c_str()); } return ;}// log输出:authority:settings,method:GET_secure,request:android_idvoid test_BR_REPLY() { // BR_REPLY 上述hexdump里的android_id的回复数据 const char* hexString = "0000000060010000424e444c04000000110000005f0074007200610063006b005f00670065006e00650072006100740069006f006e000000040000009c0000001b00000061006e00640072006f00690064002e007500740069006c002e004d0065006d006f007200790049006e0074004100720072006100790000001f00000061006e00640072006f00690064002e006f0073002e00500061007200630065006c00460069006c006500440065007300630072006900700074006f007200000000000000852a64667f010000fe01000000000000010000000000000005000000760061006c007500650000000000000010000000390031006400610038006100620031003900610062006600330037003800620000000000110000005f00670065006e00650072006100740069006f006e005f0069006e00640065007800000001000000020000000b0000005f00670065006e00650072006100740069006f006e000000010000000d000000"; unsigned char buffer[1024] = {0}; // 存储字节数组的内存 int result = hexStringToBytes(hexString, buffer, sizeof(buffer)); int BUNDLE_MAGIC = 0x4C444E42; // 'B' 'N' 'D' 'L' Parcel* parcel = new Parcel(); parcel->setData((const uint8_t*)buffer,result); parcel->readInt32(); size_t size = parcel->readInt32(); LOGD("reply parcel size: %d",size) int bndl = parcel->readInt32(); if (BUNDLE_MAGIC != bndl) { LOGE("parseBinderWrite reply parcel header error"); return; } int mapSize = parcel->readInt32(); LOGD("reply parcel mapSize: %d",mapSize) for (int i = 0; i < mapSize; ++i) { // request String16 key16 = parcel->readString16(); std::string key = std::string(String8(key16).string(), String8(key16).size()); LOGD("key: %s",key.c_str()); int type = parcel->readInt32(); if (type == 0) { String16 value16 = parcel->readString16(); std::string value = std::string(String8(value16).string(), String8(value16).size()); LOGD("value: %s",value.c_str()); break; } else if(type == 4) { int size = parcel->readInt32(); LOGD("skip: %d",size); parcel->setDataPosition(parcel->dataPosition()+size); } }}// log输出:// reply parcel size: 352// reply parcel mapSize: 4// key: _track_generation// skip: 156// key: value// value: 91da8ab19abf378b //android_id的实际值!!! |
上述代码的关键问题是,我们如何解析这份业务数据的结构呢?通常来说,可以从源码中找到答案,对于请求/响应数据分别有两个参考点:
- mRemote.transact方法前后的数据包装
1 2 3 4 5 6 7 8 9 10 11 12 13 14 15 16 17 18 19 20 21 22 | final class ContentProviderProxy implements IContentProvider { public Bundle call(@NonNull AttributionSource attributionSource, String authority,String method, String request, Bundle extras) throws RemoteException { Parcel data = Parcel.obtain(); Parcel reply = Parcel.obtain(); try { // 请求数据的写入参考点 data.writeInterfaceToken(IContentProvider.descriptor);// 写入descriptor attributionSource.writeToParcel(data, 0); // 写入attributionSource对象 data.writeString(authority); // 写入"settings"字符串 data.writeString(method); // 写入"GET_secure"字符串 data.writeString(request); // 写入"android_id"字符串 data.writeBundle(extras); // 写入Bundle[{_track_generation=null}]对象 // 远程执行方法, IContentProvider.CALL_TRANSACTION = 21 mRemote.transact(IContentProvider.CALL_TRANSACTION, data, reply, 0); // 回复数据的读取参考点 DatabaseUtils.readExceptionFromParcel(reply); Bundle bundle = reply.readBundle(); return bundle; ...... |
- 服务端onTransact实际方法(这里是call方法)调用前后的包装
1 2 3 4 5 6 7 8 9 10 11 12 13 14 15 16 17 18 19 20 | public boolean onTransact(int code, Parcel data, Parcel reply, int flags) throws RemoteException { case CALL_TRANSACTION: { // 请求数据的读取参考点 data.enforceInterface(IContentProvider.descriptor_IContentProvider); // 读descriptor AttributionSource attributionSource = AttributionSource.CREATOR .createFromParcel(data); // 读attributionSource对象 String authority = data.readString(); // 读"settings"字符串 String method = data.readString(); // 读"GET_secure"字符串 String stringArg = data.readString(); // 读"android_id"字符串 Bundle extras = data.readBundle(); // 读Bundle[{_track_generation=null}]对象 Bundle responseBundle = call(attributionSource, authority, method, stringArg, extras); // call方法 // 回复数据的写入参考点 reply.writeNoException(); reply.writeBundle(responseBundle); ...... |
只需要参考上述源码,对照着使用parcel提供的方法进行解析即可,比如源码里写个string,我就读个string,写个int,就读出个int
4.2 hook ioctl
对binder数据进行解析后,就可以hook ioctl拦截整个binder通信,比如我们使用dobby进行hook
1 2 3 4 5 6 7 8 9 10 11 12 13 14 15 16 17 18 19 20 21 22 23 24 25 26 27 | typedef int (*ioctl_t)(int fd, unsigned long request, ...);ioctl_t original_ioctl = NULL;// 自定义的 ioctl 函数int my_ioctl(int fd, unsigned long request, void *arg) { if (request != BINDER_WRITE_READ || !arg) {// 判断是否是读写命令: 0xc0306201 return original_ioctl(fd, request, arg); } struct binder_write_read* bwr = (struct binder_write_read*)arg; // 拦截请求 bool is = intercept_write(bwr); int result = original_ioctl(fd, request, arg); if (is) { // 拦截响应 intercept_read((struct binder_write_read*)arg); } return result;}int hook_ioctl() { void *handle = dlopen("libc.so", RTLD_LAZY); original_ioctl = (ioctl_t)dlsym(handle, "ioctl"); // 使用 Dobby hook ioctl 函数 DobbyHook((void *)original_ioctl, (void *)my_ioctl, (void **)&original_ioctl); dlclose(handle); return 0;} |
4.3 拦截请求及响应
拦截请求和拦截响应,主要是拦截bwr里的write_buffer和read_buffer。我们知道binder协议的格式,主要是命令+数据(binder_transaction_data),因此我们首要做的就是要解析cmd命令,这一步我们可以参考用户空间的IPCThreadState.cpp和内核驱动,都有对命令解析的详细示例,我们解析如下:
1 2 3 4 5 6 7 8 9 10 11 12 13 14 15 16 17 18 19 20 21 22 23 24 25 26 27 28 | bool intercept_write(binder_write_read *bwr) { bool is_intercept = false; uint8_t* ptr = (uint8_t*)bwr->write_buffer; const void* end = ((const uint8_t*)ptr)+bwr->write_size; while (ptr < end) { if (ptr){ static const size_t N = sizeof(kCommandStrings) / sizeof(kCommandStrings[0]); const int32_t* cmd = (const int32_t*)ptr; uint32_t code = (uint32_t)*cmd++; size_t cmdIndex = code & 0xff; switch (code) { ...... case BC_TRANSACTION:{ LOGD("handle_write opcode: BC_TRANSACTION %d",cmd) binder_transaction_data *txn = (binder_transaction_data *)cmd; // 将txn->data.ptr.buffer转成parcel解析,过滤descriptor(android.content.IContentProvider),判断请求参数是否包含"android_id",解析逻辑如4.1所示 is_intercept = handle_transact_write(txn); break; } ...... } ptr = (uint8_t *)cmd; } } return is_intercept;} |
当拦截到本次binder数据请求android_id时,我们就要拦截回复数据,否则不做处理
1 2 3 4 5 6 7 8 9 10 11 12 13 14 15 16 17 18 19 20 21 22 | void intercept_read(binder_write_read *bwr) { void* ptr = (void *)bwr->read_buffer; if (ptr == NULL) return; const void* end = (uint8_t*)ptr + bwr->read_size; static const size_t N = sizeof(kReturnStrings) / sizeof(kReturnStrings[0]); while (ptr < end) { uint32_t code = *(uint32_t*)ptr; ptr = (char*)ptr + sizeof(uint32_t); size_t cmdIndex = code & 0xff; // 根据命令码处理不同情况 switch (code) { case BR_REPLY:{ // 将txn->data.ptr.buffer转成parcel解析,提取出里边的k-v结构,key为"value",value即为android_id值,如上述4.1所示 binder_transaction_data *txn = (binder_transaction_data *)ptr; handle_transact_read(txn); } break; ....... } }} |
至此我们也完成了回复数据的解析,其中txn->data.ptr.buffer所指向的parcel是一个用户空间的指针,所以如果我们想伪造一份假的binder数据,传回给用户层,自然也不是难事。
五. binder拦截在攻防对抗上的思考
随着近年来移动安全领域攻防双方的激烈对抗,从设备层面说,防守方总是要尽可能多的采集设备参数、异常环境来做多维度的风控策略;而攻击方总是要尽可能的避免防守方捕捉异常信息,因而刷机、改机等对抗手段最为流行。通过上文对android binder的理解,本节将讨论binder的拦截在攻防对抗上有什么实际的意义?
5.1 binder拦截对防守方的启示
对防守方来讲,设备指纹的采集以及判定指纹归因的准确率,往往是比较重要的工作内容之一。简单来说,使用你的指纹,能否有效的识别黑产?而对于设备异常检测来说,往往又是比较重要的工作之一。能否识别出用户是否改机?能否识别用户设备是否异常?能否识别出模拟点击?等等。
本文所述的binder拦截,似乎在端防上有了一点新思考。比如android_id的获取,在用户层面有多重多样的api获取方式,但归因到binder通信里,只有两种获取方式,一种是call,一种是query。那么我们能否在上层获取的同时,在底层一起拦截,比对数据一致性,从而判断是否有应用层改机的嫌疑呢?再比如oaid,drmid,network,battery等等等等,甚至屏幕的点击事件,生物探针信息,这些可都是通过binder通信的。
的确,这是一项非常具有挑战的工作。同时,在底层拦截binder数据,更要考虑不同的android版本,不同厂商是否有魔改结构等一系列的兼容操作。再其次,作为端防开发人员,在某些时候极致的安全也并不是那么重要,更多时候要兼顾业务,对于ioctl的底层拦截,一定会增加程序耗时,一定会影响启动时间,一定会造成性能瓶颈,那么做这件事的价值还会有那么高吗?
**总结:**对于防守方来说,binder拦截会很复杂,虽能一定程度提高安全性,但可玩性不高。
5.2 binder拦截对攻击方的启示
对攻击方来讲,我认为binder拦截技术的可玩性非常高,首先对于防守方里提出的兼容适配,在攻方这里只需要兼容某个系统或者某个品牌的手机即可,这大大的减少了开发难度,其次再提出以下几个场景仅供参考:
5.2.1 内核改机
传统的基于Xposed的应用层注入改机特征太多,很容易被检测;
而基于系统服务的改机,虽说应用层无法检测,但不同的系统服务有不同的hook点(甚至不同服务进程),工程上难以调度,而且同样有兼容问题,不同型号、系统版本的系统服务hook点不一致等问题。
内核改机通过hook ioctl系统调用(如基于kernelpatch)从而在内核拦截binder通信,无痕解析并替换binder数据。
相较于应用层改机,内核改机可以完全无侵入式,无需注入目标进程hook,从而减少很多注入特征的对抗。其次可以配合ecapture实现无侵入式抓包,无侵入式改机。相较于系统服务改机内核改机会有一个统一的收口,但内核同样需要考虑的更多,而且内核解析应用层数据也更加复杂。
5.2.2 非root环境应用漏洞改机
一方面,从系统角度看,某些系统版本上可能有root提权漏洞,因此可以配合内核hook 拦截ioctl实现binder hook
另一方面,从应用角度说,某些app可能会有应用漏洞,能够任意注入so,从而可以hook libc ioctl实现非root环境改机
5.2.3 重打包
可以通过重打包注入so,在底层进行拦截,如拦截PackageManageService修改包相关信息,拦截SettingsProvider修改系统设置等等。
总结: 对于攻击方来说,binder拦截同样很复杂,但应用场景多,且更隐蔽,可玩性更高。
5.3 其他
其他场景,比如隐私合规检测理论上也可用binder拦截技术,但可能并不必要
六. 总结
binder通信是一个非常复杂的机制,本文依托于原文《Android Bander设计与实现 - 设计篇》进行了一次binder通信的实践,但也仅停留在用户空间的binder分析并未深入内核。其次本文探讨binder拦截在攻防对抗双方上有什么应用场景,或许会有一些不同的思考。
参考文章:
- Android Binder 拦截实战:从源码调试到对抗分析
- Android Bander设计与实现 - 设计篇 (原本可能被吞,备用链接)
- Gityuan binder系列文章
- 细读《深入理解 Android 内核设计思想》系列
- Binder驱动之设备控制系列