-
-
绕过 Instagram iOS 应用中的 SSL Pinning(V405.1)
-
发表于:
2025-10-28 11:10
3745
-
绕过 Instagram iOS 应用中的 SSL Pinning(V405.1)
当您尝试使用 Charles 工具分析 Instagram 的流量时,一般会看到这样的错误
不用怀疑,Instagram做了SSL 防护!
以下过程简单易懂,如果你不想动手,可以直接用我编译好的!
Github传送门

从越狱的Iphone中dump出ipa文件,提取二进制文件(V397.1)
查看 Instagram 的应用程序包,在Framework文件夹下找到FBSharedFramework.framework
完整路径
Instagram.app/Frameworks/FBSharedFramework.framework/FBSharedFramework
理论上Meta系列的App都会用到这个包
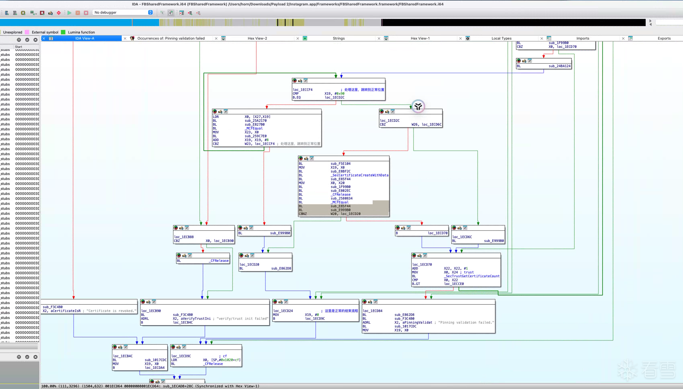
打开IDA,加载这个FBSharedFramework,等待加载完毕后,搜索字符串“Pinning validation failed”
或者搜索“open cert verify error” (就是搜索相关的错误提示)

找到字符串之后双击,来到汇编代码,我们查看Graph View

往上分析,主要观察对比命令,看看哪个流程能到正确比对的位置!
最终我们定位到了

只需要处理1ECCF4地方即可!
1 2 3 4 5 6 7 8 9 10 11 12 | uint64_t sslKillAddress = 0x00000000001eccf4;
for (int i = 0; i < _dyld_image_count(); i++) {
const char* name = _dyld_get_image_name(i);
NSLog(@"[fuckhook insSslKill] %d: %s", i, name);
if (strstr(name, "FBSharedFramework.framework/FBSharedFramework")) {
NSLog(@"[fuckhook insSslKill] %d: %s", i, name);
sslKillAddress += _dyld_get_image_vmaddr_slide(i);
break;
}
}
static uint32_t asm_nop = 0x1400000c;
CodePatch((void*)sslKillAddress, (uint8_t *)&asm_nop, 4);
|
好了,编译,安装deb插件,启动ins,愉快的玩耍吧!

仓库里面还提供了一份Android版本的frida脚本!
Github传送门
2025年11月4日20:32:50 V 405.1版本稍微有点变化

代码参考上面!不想自己编译的话,可以到我的仓库中取已经编译好的!

[培训]《冰与火的战歌:Windows内核攻防实战》!从零到实战,融合AI与Windows内核攻防全技术栈,打造具备自动化能力的内核开发高手。
最后于 2025-11-4 20:35
被wx_Long_583904编辑
,原因: 更新