-
-
[原创]利用VMware debugStub机制调试中断现场/KiDispatchException/KiSystemCall64
-
发表于:
2025-7-23 21:37
2546
-
[原创]利用VMware debugStub机制调试中断现场/KiDispatchException/KiSystemCall64
中断现场、KiDispatchException、还有syscall/sysenter的内核入口的调试,似乎对很多新手都造成了不小的困扰。
最近突然想到VMware等常见虚拟机都是支持GDB调试的,而这种调试机制,是独立于客户机系统之外的。
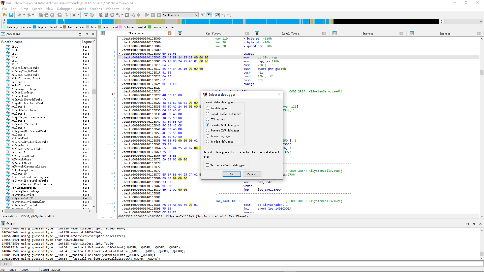
windbg之所以不能调试中断现场/KiDispatchException主要就是因为这些代码处于异常分发的逻辑之中,而gdb调试不属于这一体系,所以就能绕过这种限制。
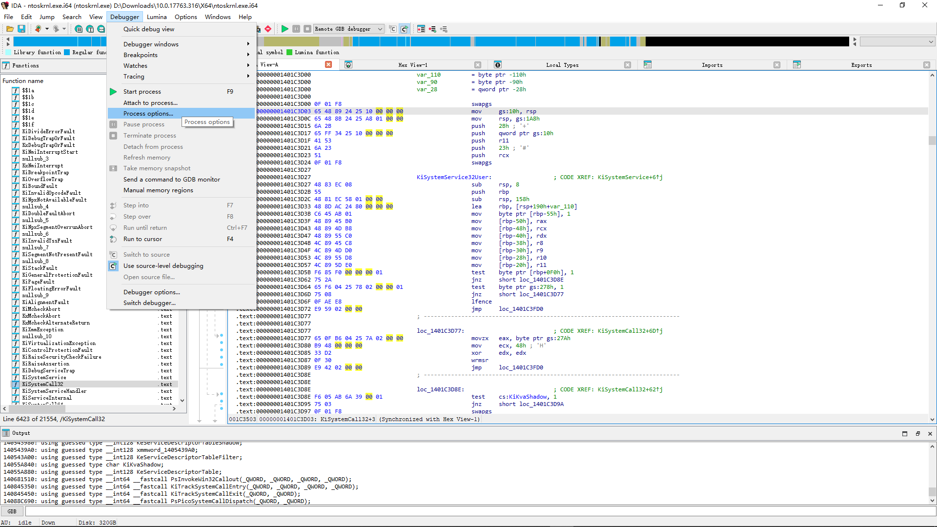
本文以VMware+IDA为例,VirtualBox、QEMU的大致情况应该也基本一致
debugStub.listen.guest??.remote 允许其他机器来远程调试,非必选项
monitor.debugOnStartGuest?? 会让客户机开机一瞬间就等待调试器,方便调试BIOS,非必选项


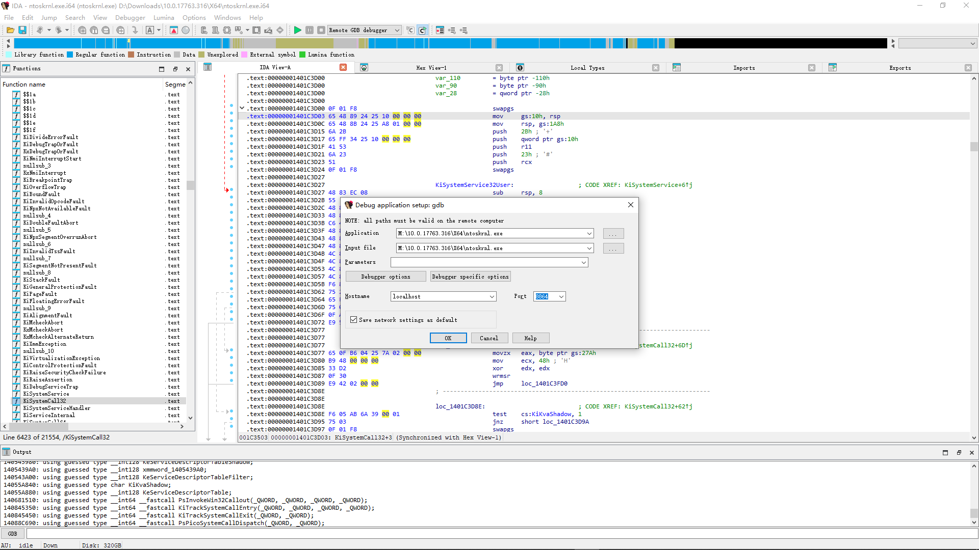
32位客户机,端口是8832
64位客户机,端口是8864

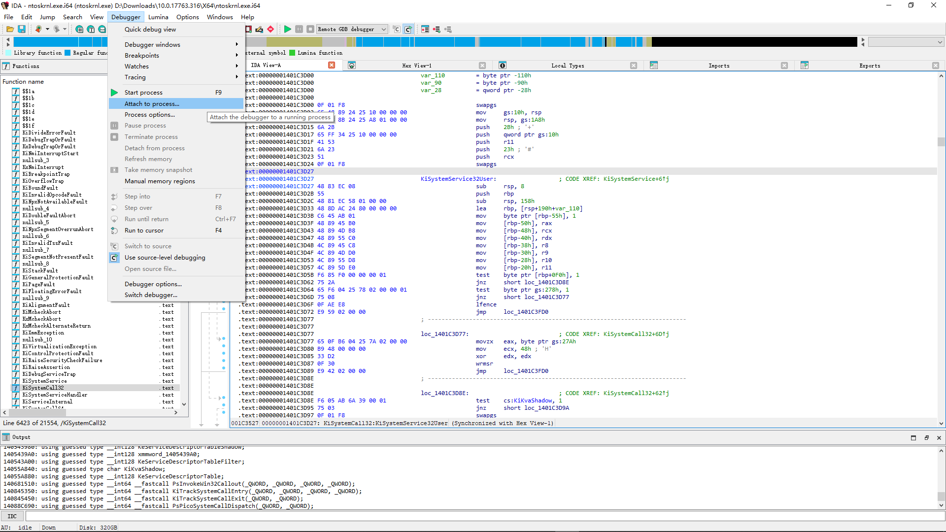
附加到虚拟机:


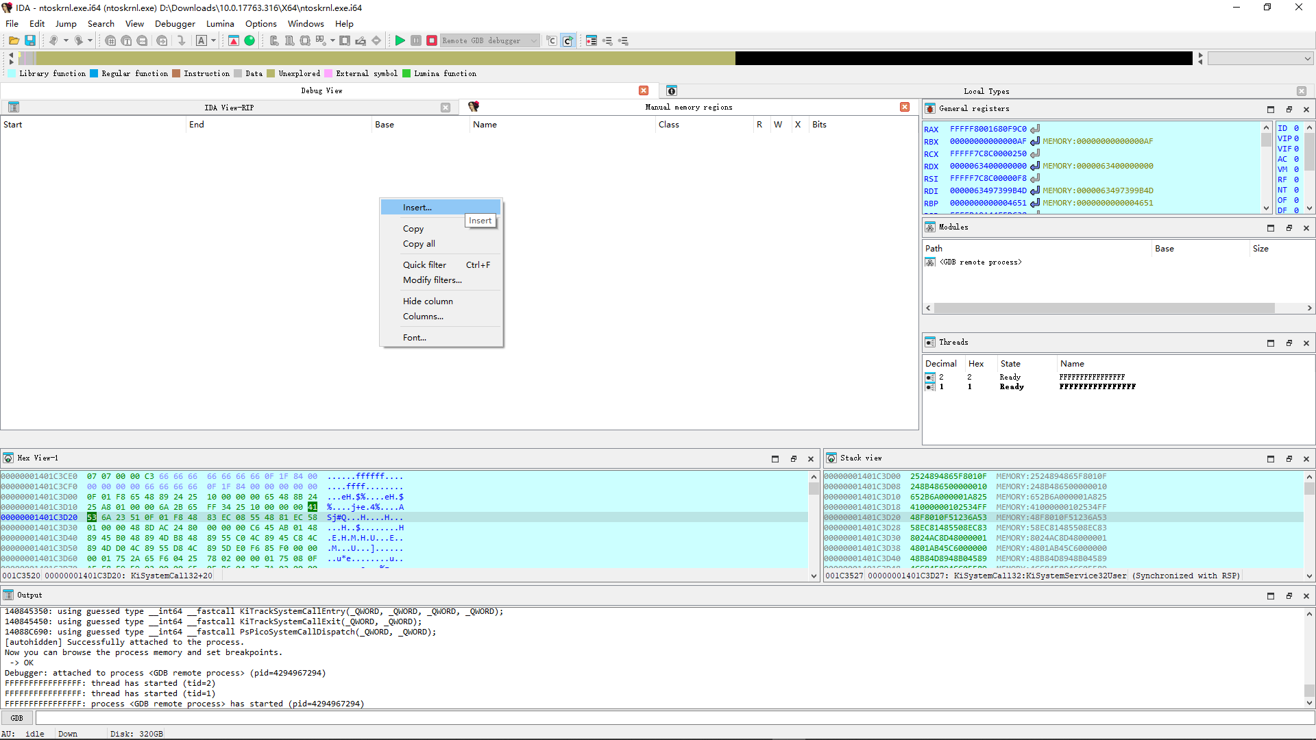
附加成功。但部分内存不能直接跳过去(我也不太清楚IDA为什么这么设计),我们手动设置一下内存区域:

右键插入:

插入范围为0到FFFFFFFFFFFFFF00

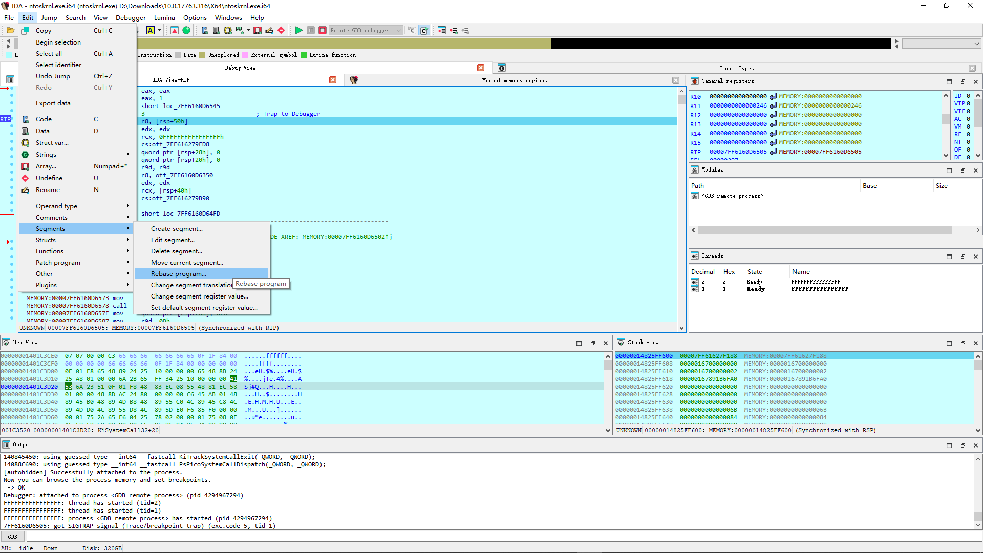
将地址Rebase过去,这样所有的符号都能直接用了

Rebase的地址就是内核镜像的地址。我这里是0xFFFFF800168A3000
[培训]《冰与火的战歌:Windows内核攻防实战》!从零到实战,融合AI与Windows内核攻防全技术栈,打造具备自动化能力的内核开发高手。
最后于 2025-7-24 01:05
被iaoedsz2018编辑
,原因: 文字