-
-
[推荐]Unity游戏逆向il2cpp去除Steam验证(逆向学习)
-
发表于:
2025-5-22 22:41
3339
-
[推荐]Unity游戏逆向il2cpp去除Steam验证(逆向学习)
需要的工具(下载地址)
DnSpy
github地址:Dnspy
Il2CppDumper
github地址:Il2CppDumper
图文教程
首先找到il2cpp游戏位置这里我使用鬼谷八荒为例(一般路径在:Steam\steamapps\common\鬼谷八荒)

将目录中的“GameAssembly.dll” “global-metadata.dat”和文件拷出来放到下载好的工具Il2cppDumper目录下,并在目录中创建一个脚本.bat结尾的即可。
脚本内容如下:
Il2cppDumper GameAssembly.dll global-metadata.dat

然后运行脚本

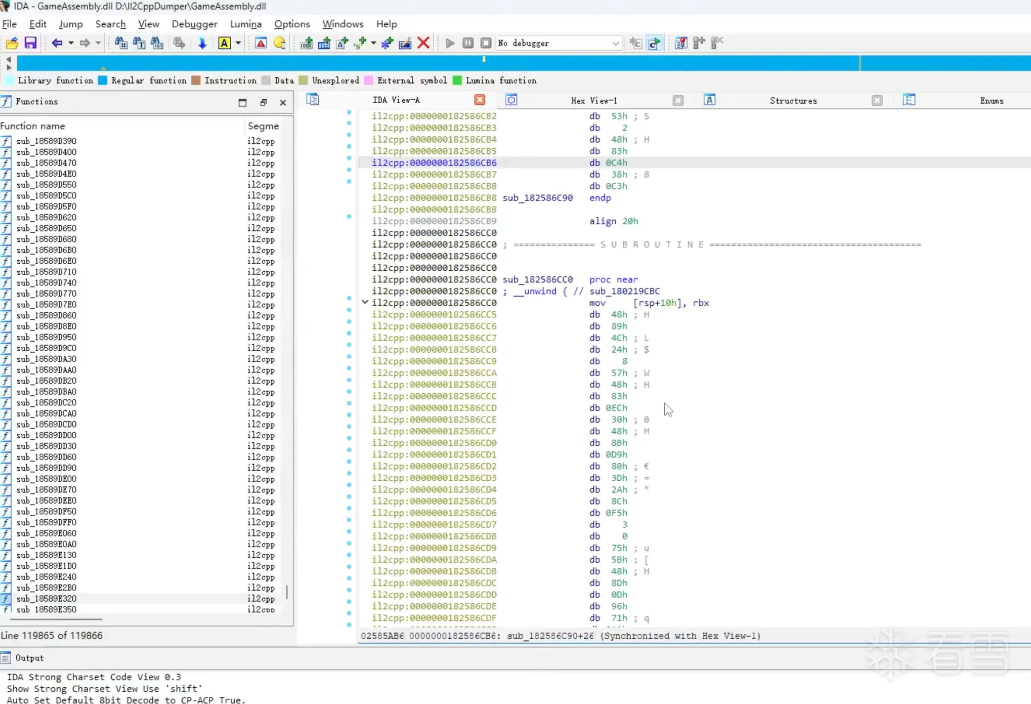
打开IDA Pro将目录中的GameAssembly.dll文件丢进程序逆向


这时将Il2cppDump逆向出来的 Assembly-Csharp.dll丢入dnspy反编译然后搜索SteamManager里面有一个Awake()函数的元数据地址0x182586CC0

将改地址复制到IDA中Jump - Jump to address 粘贴进去。


鼠标右键地址 点击Assemble 将 mov [rsp+10h],rbx 修改为ret 然后点击edit - Patch program - Apply patches to… 导出修改好的文件GameAssembly.dll放入游戏目录


最后直接运行游戏即可



参考视频
B站视频
新人发布学习帖~~
[培训]《冰与火的战歌:Windows内核攻防实战》!从零到实战,融合AI与Windows内核攻防全技术栈,打造具备自动化能力的内核开发高手。