近期,火绒工程师在日常关注安全动态时发现,以仿冒软件的方式传播病毒依旧是一个常见的手段。被仿冒的软件包含各大主流软件,包括 WPS、搜狗浏览器、Chrome 浏览器等。这些仿冒软件中被封装了不同的恶意程序,其中病毒的后门种类主要集中在 Gh0st 家族系列和银狐后门 WinOS。某些样本还会通过特殊注入手段将恶意代码注入系统,或利用易受攻击的驱动关闭安全软件的进程,从而逃过安全软件的监测。目前,火绒安全产品可对上述木马进行拦截查杀,建议广大用户及时更新病毒库以提高防御能力。
一、搜索结果里的“陷阱”

在日常下载软件时,通过搜索引擎直接搜索“XX软件下载”是较为常用的方法。而在搜索结果里,往往会存在这么一条排名靠前、带有“官方”“保障”“广告”等字样的链接。如果你认为这是可靠的正规下载渠道,点击并下载安装了里面的软件,那我们就要遗憾的告诉你:“很不幸,你大概率是中了病毒作者的奸计。”因为这些链接实际上很可能是病毒作者伪造的软件下载网站。
这类网站或通过SEO优化手段提高排名,或利用搜索引擎竞价排名的方式将恶意链接置于搜索结果前列,进一步诱导用户点击下载安装,最终导致计算机被病毒作者任意控制。

通过SEO优化提高排名的结果

通过搜索引擎竞价提高排名的结果

部分仿冒软件的域名和下载链接截图
通过上图可以看出,病毒作者为了骗过用户花了不少心思。他们精心设计出与官方正规网站极为相似的域名和网站内容,并模仿原安装包的图标和名称。在安装过程中,仿冒软件甚至会先释放正版安装包来安装软件,让受害者误以为自己安装的是正版软件,而不是木马病毒。尽管部分用户在前期可能会通过域名和下载链接看出一些端倪,但这些细微的异常是很容易被忽略的。
因为各类仿冒软件屡禁不止,所以选择可信渠道下载软件至关重要。除了通过官方网站下载软件之外,「火绒应用商店」(指路:10eK9s2c8@1M7s2y4Q4x3@1q4Q4x3V1k6Q4x3V1k6Z5N6h3!0J5L8$3&6Y4i4K6u0W2j5$3&6Q4x3V1k6S2M7s2m8K6N6r3!0J5k6g2!0q4c8W2!0n7b7#2)9^5z5b7`.`.也致力于能够成为大家安全下载的得力助手。
火绒应用商店以独立版形式推出,依旧秉持着实用、简洁、高效的设计理念,为用户打造纯净的使用体验。它不仅具备丰富的正版软件资源,同时还支持软件在线升级与卸载,让程序管理更便捷。如果在使用上有任何疑问或建议,也欢迎大家随时向我们反馈,我们将持续优化功能与服务!

二、样本分析
以下为此次分析的样本简介表。

样本简介表
样本采用的技术手段
以下为此次分析的仿冒软件样本采用的技术手段:
1.制作安装包
使用 MSI(Microsoft Installer Package)、Inno(Inno Setup)、NSIS(Nullsoft Scriptable Install System)、WinRAR 等工具,从而实现执行原安装包和恶意程序的目的。
2.数字签名
夺取、窃取其他软件的无效数字签名、利用低信用度签名机构颁发的正式数字签名。
3.免杀手段
利用 PowerShell 将样本加入白名单、利用 no-defender 接管 Windows Defender、使用特殊的注入手段、利用易受攻击的驱动终止安全软件进程。

no-defender 执行效果图

PoolParty 开源项目

将数据包投递至 IO 完成端口

数据包结构体以及其中内容

终止杀软
仿冒 WPS 类样本
W0PS-v12.3 win.exe

流程图
判断 Windows Defender 是否存在并添加白名单:Setup Factory 安装包使用 Lua 脚本执行安装操作时,会先判断 Windows Defender 是否存在。若存在,则将相关程序添加白名单。但实测时发现,在分析环境中,该条指令因转义问题会发生错误并未生效。

添加白名单
判断 360 窗口是否存在并关闭 360 窗口:样本先判断 360 窗口是否存在。若存在,则尝试利用 Setup Factory 自带的函数 Window.Close 以及 PostMessageA ,传递 16 WM_CLOSE、18 WM_QUIT、2 WM_DESTROY 等参数,关闭 360 窗口并终止程序。但实测时发现该指令并未生效。

关闭 360 窗口
执行原安装包和恶意代码:样本首先执行白文件 iusb3mon.exe 以加载黑文件 EduWebContainer.dll,随后执行原安装包 WPS_Setup_20784.exe。

执行两个程序
读取文件并解密执行恶意代码:EduWebContainer.dll 会读取 ziliao.jpg ,通过异或解密出其中的恶意代码并执行。

解密 ziliao.jpg 并执行
手动加载 Gh0st 后门模块:恶意代码会手动加载后门模块并调用入口点,从而实现 Gh0st 后门功能。以下是 DLL 入口点调用的 shellex 函数。

shellex 函数
ws_wips_xs64.msi

流程图
解压执行白文件,加载黑 DLL:MSI 数据库中的 CustomAction 表中显示将会执行 FKTrump.dll 动态库 utools 函数,该函数中会组合 catch_x 生成 zip。随后,解压该压缩文件并执行其中 EXE 文件,即 YouSecurity.exe,最终加载黑文件 steam_api64.dll。

解压 cross.dat
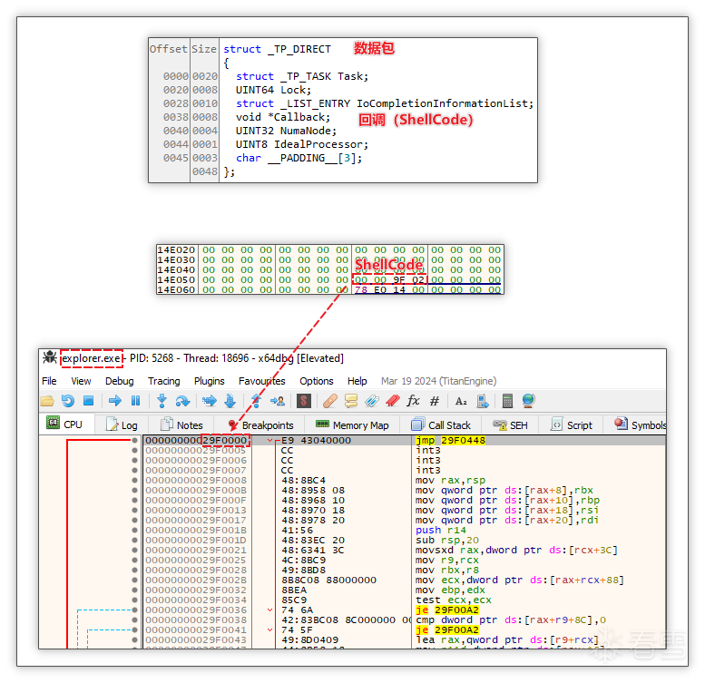
读取 static.ini 文件并执行恶意代码:首先,该 steam_api64.dll 读取 static.ini 文件,随后执行恶意代码。其中,该DLL文件利用 PoolParty 项目的第 7 号注入方式将恶意代码注入至 explorer.exe。

读取 static.ini 并执行 ShellCode
获取 view.res 文件中恶意代码,随后注入执行:之后,再次手动加载。此阶段会读取 MyData 注册表数据(该数据由 view.res 文件中获取),从中获取 ShellCode。随后,创建傀儡进程 exploere.exe 再次实现代码注入。其中, Ven_sign 是特征码,为了防止重复运行,样本会遍历所有进程识别是否存在 Ven_sign 这段字符串,如果存在则会结束进程。

创建傀儡进程并注入
加载 WinOS 后门:随后,再次手动加载 WinOS 后门。以下是入口点,远程服务器为 202.79.174.175。

入口点
仿冒搜狗浏览器样本
sgiipExp02.34.msi

流程图
执行 VBS 脚本,解压后执行原安装包和恶意程序:该恶意程序是一个 MSI 安装包,利用 Orca.exe 可以解析此安装包。其中包含一个 CustomAction 表,在 CustomAction 表中,程序会启动 Binary 中的 nchsComprehendDetailEnsure,该 nchsComprehendDetailEnsure 是 VBS 脚本。该脚本利用 ZPQA 解压出恶意程序 2_SoQIjtooKcWN.exe,最后启动 2_SoQIjtooKcWN.exe 和原安装包。
解压过程中使用的的指令如下(-key 后附解压密码):

Binary 和提取代码
以下是执行原安装包和恶意程序的 VBS 代码。

执行恶意程序与原安装包
检查路径并异或解密后门模块并加载:此恶意程序使用 Go 语言编写。其会检查程序路径的第三个字符是否为 P 或 W,以此判断环境是否正常。若环境正常,则会进一步对后门模块进行异或解密,加载并调用代码。

检查路径、异或算法、调用后门模块加载函数
动态获取函数地址:后门加载函数使用 C 语言编写。通过利用 PEB 定位 kernel32.dll 的基址,进而获取各种 API 函数地址。之后,解压出后门模块,并手动加载该后门模块。

手动加载
创建命名管道和检查安全软件:随后,样本会动态获取相关函数和字符串,创建一个名为 vHHHJgkERT22HS3tAghfNBC 的命名管道,并检查 360、 Windows Defender、腾讯管家等进程。

创建命名管道、检查进程
下载注入执行 HiddenGh0st 后门:随后,发送一个 GET 请求,通过 ba9K9s2c8@1M7q4)9K6b7g2)9J5c8W2)9J5c8U0p5J5x3K6g2K6j5h3c8V1k6Y4y4Q4x3X3g2A6j5%4g2Q4x3V1k6C8K9K6q4Q4x3V1j5&6y4g2)9J5k6e0p5%4x3#2)9J5k6e0p5&6y4#2)9J5k6e0p5&6y4g2)9J5c8X3y4G2k6r3f1K6x3R3`.`. 下载带有 Hidden 模块的 Gh0st 后门(某些厂商称其为 HiddenGh0st)。如果有杀毒软件和计划任务,直接分配内存并调用;如果没有,则会创建 svchost.exe 进程后,将后门注入其中。

下载后门并调用或注入调用

下载并异或解密
仿冒搜狗输入法样本
sogou_gaunwang_v_15.4.exe

流程图
检测网络:样本首先会尝试连接 849K9s2c8@1M7q4)9K6b7g2)9J5c8W2)9J5c8Y4N6S2L8W2)9J5k6h3u0S2K9h3c8#2i4K6u0W2j5$3!0E0i4K6u0r3L8r3!0T1j5Y4V1`. 和 b06K9s2c8@1M7q4)9K6b7g2)9J5c8W2)9J5c8X3&6W2N6%4y4Q4x3X3f1I4y4U0y4Q4x3X3g2U0L8$3#2Q4c8f1k6Q4b7V1y4Q4z5p5y4Q4c8e0k6Q4b7U0g2Q4z5p5u0Q4c8e0S2Q4b7f1k6Q4z5e0g2Q4c8e0N6Q4b7V1c8Q4z5e0q4Q4c8e0N6Q4b7V1u0Q4z5f1y4Q4c8e0k6Q4z5e0S2Q4b7f1k6Q4c8e0g2Q4z5e0m8Q4b7e0k6Q4c8e0S2Q4b7V1k6Q4z5f1g2Q4c8e0k6Q4z5p5g2Q4b7e0g2Q4c8e0y4Q4z5o6m8Q4z5o6u0Q4c8e0g2Q4z5p5k6Q4b7f1q4Q4c8e0k6Q4z5f1y4Q4z5o6W2Q4c8e0g2Q4z5f1y4Q4b7e0S2Q4c8e0N6Q4b7V1c8Q4z5e0q4Q4c8e0N6Q4b7V1u0Q4z5f1y4Q4c8e0S2Q4b7V1k6Q4z5f1g2Q4c8e0k6Q4z5p5g2Q4b7e0g2Q4c8e0k6Q4z5o6S2Q4z5e0m8Q4c8e0g2Q4z5p5q4Q4z5f1k6Q4c8e0N6Q4z5f1q4Q4z5o6c8Q4c8e0k6Q4z5o6y4Q4z5o6g2Q4c8e0g2Q4z5o6k6Q4b7U0g2Q4c8e0c8Q4b7U0S2Q4z5p5u0Q4c8f1k6Q4b7V1y4Q4z5p5y4Q4c8e0k6Q4z5o6W2Q4z5p5c8Q4c8e0c8Q4b7V1y4Q4z5f1q4Q4c8e0N6Q4b7V1u0Q4b7e0N6Q4c8e0N6Q4b7V1u0Q4b7f1c8Q4c8e0k6Q4z5o6W2Q4b7e0N6Q4c8e0S2Q4b7e0q4Q4z5p5y4Q4c8e0g2Q4z5e0m8Q4z5p5g2Q4c8e0N6Q4b7V1u0Q4b7f1c8Q4c8e0k6Q4b7f1c8Q4b7e0g2Q4c8e0W2Q4b7f1q4Q4b7e0c8Q4c8e0y4Q4z5o6m8Q4z5o6t1`.
检测安全软件进程:利用 WMI 命令行检查 ZhuDongFangYu.exe 进程和 kxescore.exe 是否存在。

检查进程是否存在
解压出文件:随后,创建并利用 kMvkWqdDGSdHXof.exe(7zip)和密码 26]04VtFPjzpEnsureAgentSwift 对 EnableNetworkFearless文件进行解压。解压出 OrganizeVendorMotivated 后,再次利用 kMvkWqdDGSdHXof.exe 以及密码 2:$27STVYfkQRevitalizeSpecialistTrusty 对此文件进行解压,解压出以下文件。其中, wsc_proxy.exe、wsc.dll、powrprof.dll 是用于接管 Windows Defender 的关键文件。

解压出的文件
执行原安装包和恶意程序:随后,执行 sogou_pinyin.exe 原安装包和 GatewayLuminous.exe 恶意程序。其中, GatewayLuminous.exe 是用 Go 语言编写的,其功能与上一个样本中的 2_SoQIjtooKcWN.exe 一致。
下载后门:通过命名管道 \\\\.\\pipe\\WBGFSSSg2NVDSSSg3Sgc3Ad6NDG,从链接 0c9K9s2c8@1M7q4)9K6b7g2)9J5c8W2)9J5c8X3k6V1y4e0k6X3y4r3b7$3k6X3c8Q4x3X3g2A6j5%4g2Q4x3V1k6%4N6K6q4Q4x3V1j5I4y4e0c8Q4x3X3f1J5x3o6q4Q4x3X3f1^5x3W2)9J5k6e0V1K6i4K6u0r3j5$3!0V1k6b7`.`. 下载后门程序。在分析时,该链接已无法访问,但根据样本特征推测,该样本的后门程序可能与上一个样本一致,也是 HiddenGh0st 后门。
sogou_pinyin--utt_13.12.exe

流程图
读取解密 pRnR.PjN 并加载 Gh0st 后门:该样本是一个 Inno 安装包。此样本会释放安装原安装包 sogou_pinyin_zhihui.exe 进行伪装。其恶意模块由白文件+黑 DLL+被加密文件组成,其中,黑 DLL 负责读取并解密 pRnR.PjN ,之后通过调用 RtlDecompressBuffer 进行解压并进行手动加载,最后加载 Gh0st 后门,并利用开源项目 HP-Socket 进行通信。
以下是通过 GetProcess 动态获取到的函数地址的代码。

动态获取函数地址

手动加载后调用入口点
sogou_pinyin_guanwang15.3.exe

流程图
执行原安装包与恶意程序:该样本利用 WinRar 打包成 EXE 文件。在执行时,会同时执行 sogou_pinyin_guanwang15.3.exe 和 svchost.exe 两个程序。其中的 svchost.exe 就是恶意程序。

WinRar 打包成 EXE 文件
利用异或解密算法进行解密,随后手动加载并调用入口点。

异或解密算法

手动加载并调用入口点
调用导出函数 Shellex:之后,通过导出表获取导出函数 Shellex,并调用函数 Shellex,即 Gh0st 后门。在此过程中,可以看到传入参数 sgkong2.top,该域名为后门服务器域名。

获取并调用函数 Shellex
搜狗输入法.msi
该样本具有 Cockos Incorporated 数字签名(有效)。因此,即时是带有有效数字签名的软件,也可能存在安全风险,所以用户仍需保持警惕。

流程图
下载或通过注册表获取 WinOS 后门:该样本加载后,调用导出函数 Fuck 。该函数会创建一个线程,用于从远程服务器 AG532.l5222.com 下载 WinOS 后门,或者通过读取注册表的方式获取后门,获取到后门数据后,样本会对其进行解密调用。

读取注册表并调用

下载后门
soGou-Pin_guanwang_14.11a.exe
样本 soGou-Pin_guanwang_14.11a.exe 是一个 Inno 安装包,该样本会释放执行原安装包 dnEY_160.exe 和恶意程序 eQ3C.exe。以下是其释放的文件和脚本。

释放的文件和脚本 1
调用导出函数:其中, eQ3C.exe 也是一个 inno 安装包。它会释放文件 ws2_32_frZh4V.p12,并利用 regsvr32.exe 和 rundll32.exe 分别调用导出函数 DllRegisterServer 和 netsvcs。

释放的文件和脚本 2
导出函数 DllRegisterServer 会检查是否存在以下安全软件:
360Tray.exe
ZhuDongFangYu.exe
360tray.exe
360Safe.exe
MsMpEng.exe
NisSrv.exe
MpCmdRun.exe
HipsMain.exe
HipsTray.exe
执行对抗杀软函数:若检测到上述安全软件,则会执行名为 execute_vaccine 的函数,用于对抗安全软件。该函数利用易受攻击的驱动,通过传入对应的控制码来终止杀软。随后,样本会下载 WinOS 后门。

检查杀软与终止杀软
仿冒 DeepSeek 本地部署工具样本
DeepSeekV1.0.1.6.exe
该样本为仿冒的 DeepSeek 客户端,具有特殊的伪装技巧:将自身伪装成一个流氓版本的 DeepSeek,从而降低使用者的警惕——使用者容易误认为下载到的只是一个普通的流氓软件,难以察觉其暗藏病毒。实际上,该病毒作者利用“流氓软件+木马”的捆绑手法,使木马程序能够在用户毫无察觉的情况下悄然运行。

流程图

流氓程序付款界面
该病毒与往期文章《“易语言定制”助力黑产,溯源开发者多平台账号》中病毒的执行流程一致,可以判断其为同源病毒。
后门分析
此次分析中发现,病毒使用到的后门种类有 Gh0st 和 WinOS 两类。
其中, Gh0st 后门由于存在源代码公开的情况,所以经过病毒作者的修改,出现了多种变种;而 WinOS 则是银狐木马经常使用到的后门之一。

后门分类
Gh0st后门
在本次分析中发现的 Gh0st 后门中,一种是使用 HP-socket 进行通信的;另一种是利用 Hidden 开源项目来隐藏文件或注册表等。
这些后门的入口点有两种:前一种利用开关创建不同任务线程,例如隐藏窗口、获取按键信息等;后一种会先初始化数据,然后动态获取函数地址。

入口点
以下是 Gh0st 后门中经典的获取剪切板函数。

发送剪切板数据
以下是某个 Gh0st 后门使用到的 Hidden 技术。

JKornev hidden 项目中字符串
以下是某个 Gh0st 后门使用到的 HP-Socket 通信。

HP-Socket
WinOS 后门

以下是 WinOS 后门入口点代码截图。

入口点
后门功能:
具体后门功能可以看往期文章《钓鱼网页散播银狐木马,远控后门威胁终端安全》中“三阶段:后门功能”中的内容。
以下是一些关于银狐病毒的防范与处理建议,供大家参考。如有问题,请随时联系我们协助解决。

三、附录
C&C:

HASH:

[培训]Windows内核深度攻防:从Hook技术到Rootkit实战!