在 Android 系统启动以后,系统已经启动了 Zygote,ServiceManager,SystemServer 等系统进程。
ServiceManager 进程中完成了 Binder 初始化;SystemServer 进程中 ActivityManagerService,WindowManagerService,PackageManagerService 等系统服务在 ServiceManager 中已经注册;最后启动了 Launcher 桌面应用。

Launcher 作为用户的交互界面,在用户点击 APP 图标的时候提供了打开应用的能力。不同的手机厂商可能会根据 Launcher 做一些定制,比如 miui 就是如此,但最终的原理是一致的。
应用安装的时候,通过 PackageManagerService 解析 apk 的 AndroidManifest.xml 文件,提取出这个 apk 的信息写入到 packages.xml 文件中,这些信息包括:权限、应用包名、icon、apk 的安装位置、版本、userID 等等。packages.xml 文件位于系统目录下/data/system/packages.xml。

当用户点击桌面上的应用图标后,Launcher 会通过 service_manager 向 AMS 服务发出请求,查询对应的 APP 信息,然后由 Zygote 创建目标 APP 进程。

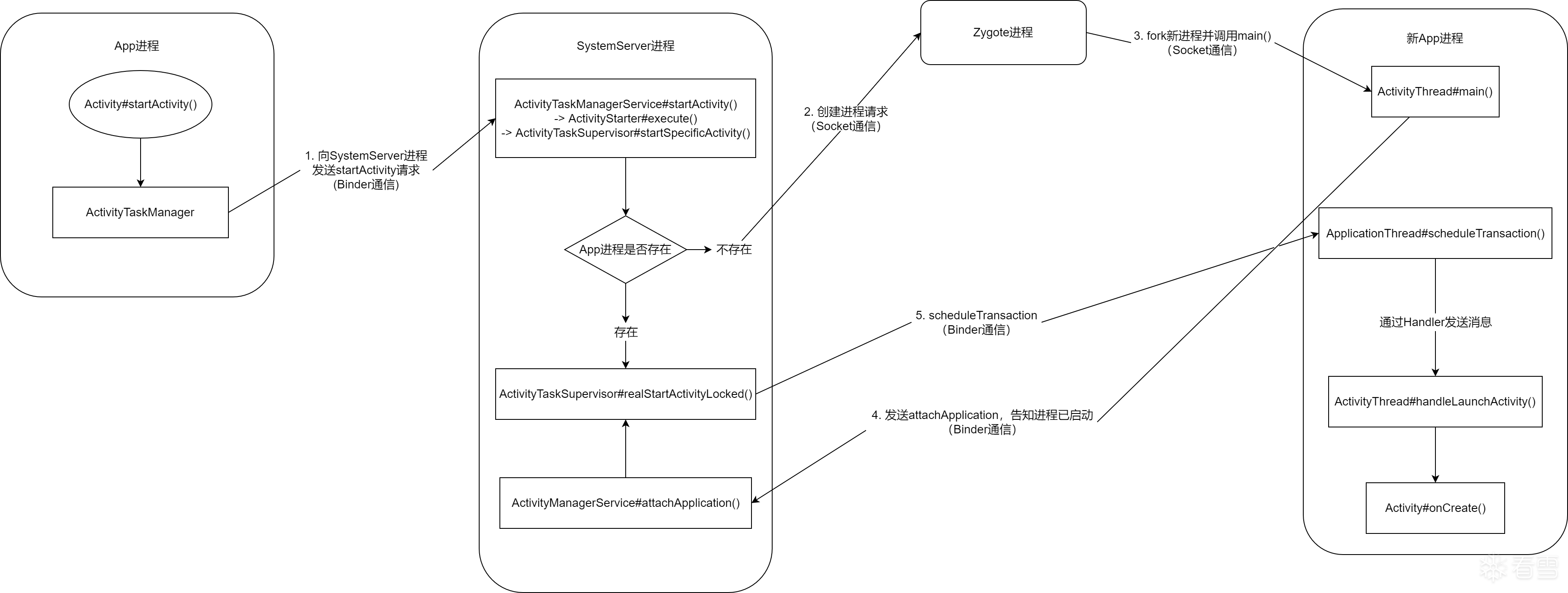
先梳理一下大致的流程:
具体到代码实现中,分为几个步骤,首先启动步骤从 Launcher 开始:
Launcher.startActivitySafel -> Launcher.startActivity
Activity.startActivity
Activity.startActivityForResult - Instrumentation.execStartActivity - ActivityTaskManager.getService().startActivity
ActivityManagerNative.getDefault() 会返回一个 ActivityManagerProxy 作为 Launcher 中使用 ActivityTaskManager 的代理,该代理的 startActivity 会发送 START_ACTIVITY_TRANSACTION 来通知 ActivityTaskManager
完成上述过程后,进程从 Launcher 切换到 system_server 中的 ActivityManagerService,也就是 AMS。
startActivity - startActivityAsUser
ActivityStackSupervisor.startActivityMayWait - resolveActivity
PackageManagerService.resolveIntent() - queryIntentActivities()
获取到调用者的进程信息,通过 Intent.FLAG_ACTIVITY_FORWARD_RESULT 判断是否需要进行 startActivityForResult 处理。检查调用者是否有权限来调用指定的 Activity
Activity 有多种启动模式,对 launchMode 的处理,创建 Task 等操作。启动 Activity 所在进程,已存在则直接 onResume(),不存在则创建 Activity 并处理是否触发 onNewIntent()。
ActivityStackSupervisor.startActivityUncheckedLocked - startActivityLocked
ActivityStack.resumeTopActivityInnerLocked
ActivityStackSupervisor.startSpecificActivity
我们考虑后者的情况,程序将会往下调用 startProcessAsync 创建新进程:
startProcessAsync 会通过消息的方式让 ATMS 服务在处理该消息时创建对应的进程,调用目标为 ActivityManagerInternal::startProcess
而 ActivityManagerInternal::startProcess 调用ActivityManagerService::startProcessLocked 调用 ProcessList::startProcessLocked 调用 ProcessList::startProcess
如果目标进程是 top app,设置 flag 保证启动的最高优先级,并最终在 startProcess 中创建对应的目标进程,也就是 APP 的进程。
在进程创建成功后,将当前进程切换到新进程,并将 ActivityThread 类加载到新进程,调用 ActivityThread.main
Looper 会持续从消息队列中获取消息,然后处理指定的任务。其中,attach 函数调用时会发送 ATTACH_APPLICATION_TRANSACTION 通知 system_server 中的服务。
此时,应用的 ActivityThread 和 ApplicationThread 已经被创建,并创建了消息循环机制。当调用 ActivityThread.attach 时,内部会调用 ActivityManagerProxy.attachApplication ,通过 Binder 来调用 AMS 中的 attachApplication 函数,此时会把 ApplicationThread 传递过去。
attachApplication - attachApplicationLocked 主要有两个关键函数需要关注:
我们先关注 thread.bindApplication ,thread 就是刚刚由新进程传过来的。
函数先调用 bindApplication 向进程发送 H.BIND_APPLICATION 命令,进程收到该命令后,通过 handleBindApplication 处理:
handleBindApplication 初始化 context,然后初始化 Instrumentation 对象,创建 Application 对象,并调用该对象的 onCreate
初始化流程调用链为 makeApplication - newApplication :
然后是 makeApplicationInner 的细节
对于新创建的这个进程而言,当 callApplicationOnCreate 完成调用以后,这个进程的上下文,以及 Application 对象和 Instrumentation 对象都完成的创建和初始化。而在进程这波完成上述的初始化过程中,AMS 那边也没闲着,在发送完相应的命令以后, ActivityManagerService#attachApplicationLocked 继续往下调用 ActivityTaskManagerService.LocalService#attachApplication
可以注意到,最终这个函数将往下执行 ActivityTaskSupervisor#realStartActivityLocked 完成最后的步骤。而如果此前不需要创建新进程,那么刚打开 APP 的时候就会从这个地方开始恢复进程的状态了。
函数首先创建 Activity 事务,设置对应的 callback ,以及对应的生命周期 ActivityLifecycleItem,最终开始调度事务 lientLifecycleManager#scheduleTransaction。
可以看到,最终由 AMS 向进程发出 H.EXECUTE_TRANSACTION 命令,这个命令同样会被进程那边接受并处理:
这个函数最终会往下调用 ClientTransactionHandler#handleLaunchActivity,最为抽象类的方法,实际调用 ActivityThread#handleLaunchActivity :
handleLaunchActivity 最终回调目标 Activity 的 onConfigurationChanged,初始化 WindowManagerService,调用 ActivityThread.performLaunchActivity。
callActivityOnCreate 中会回调 Activity.performCreate ,其中调用 Activity 的 onCreate 、Activity.setContentView、ActivityThread.performResumeActivity,performResumeActivity 最终会回调 onResume。
总之,到这里之后,新应用的进程算是创建完成了。
弯弯绕绕一大圈,有不少的同名函数,在整理这些资料的时候也是被绕晕了好几次了,希望最终写出来的流程没有太混乱吧。如果有哪里写的不对,还请师傅们多多指教。
dd1K9s2c8@1M7s2y4Q4x3@1q4Q4x3V1k6Q4x3V1k6T1L8r3!0Y4i4K6u0W2j5%4y4V1L8W2)9J5k6h3&6W2N6q4)9J5c8X3S2Y4P5e0b7I4x3#2)9J5c8X3q4J5N6r3W2U0L8r3g2Q4x3V1k6V1k6i4c8S2K9h3I4K6i4K6u0r3x3e0l9H3x3o6M7I4y4U0j5%4
16fK9s2c8@1M7s2y4Q4x3@1q4Q4x3V1k6Q4x3V1k6T1L8r3!0Y4i4K6u0W2j5%4y4V1L8W2)9J5k6h3&6W2N6q4)9J5c8X3S2Y4P5e0b7I4x3#2)9J5c8X3q4J5N6r3W2U0L8r3g2Q4x3V1k6V1k6i4c8S2K9h3I4K6i4K6u0r3z5e0f1@1y4U0f1K6x3U0p5`.
91aK9s2c8@1M7s2y4Q4x3@1q4Q4x3V1k6Q4x3V1k6*7K9s2g2S2L8X3I4S2L8W2)9J5k6i4A6Z5K9h3S2#2i4K6u0W2j5$3!0E0i4K6u0r3M7q4)9J5c8U0p5#2x3e0l9I4x3o6f1%4y4H3`.`.
22bK9s2c8@1M7s2y4Q4x3@1q4Q4x3V1k6Q4x3V1k6B7N6h3g2B7K9h3&6Q4x3X3g2U0L8W2)9J5c8Y4m8G2M7%4c8Q4x3V1j5%4x3o6t1^5x3e0t1@1z5e0f1%4x3e0b7I4z5o6V1K6x3e0f1H3
fa8K9s2c8@1M7s2y4Q4x3@1q4Q4x3V1k6Q4x3V1k6Y4K9i4c8Z5N6h3u0Q4x3X3g2U0L8$3#2Q4x3V1k6B7k6h3q4F1j5X3!0&6k6r3g2$3i4K6u0r3b7h3&6V1M7X3!0A6k6q4)9J5k6q4u0W2j5h3c8f1K9r3g2r3N6h3y4C8K9h3&6Y4f1$3!0#2M7X3y4W2b7$3!0V1k6g2)9J5c8X3u0D9L8$3u0Q4x3V1k6E0j5i4y4@1k6i4u0Q4x3V1k6S2M7Y4c8A6j5$3I4W2i4K6u0r3j5h3&6V1M7X3!0A6k6q4)9J5c8X3k6J5j5h3#2W2N6$3!0J5K9#2)9J5c8V1q4F1k6s2u0G2K9h3c8Q4x3X3c8m8j5%4c8A6N6X3W2@1P5g2)9J5y4f1f1#2i4K6t1#2z5e0m8Q4x3U0g2m8c8W2)9J5y4f1f1#2i4K6t1#2z5p5q4Q4x3U0g2m8z5q4)9J5y4f1f1^5i4K6t1#2b7V1k6Q4x3U0f1^5y4#2)9J5y4f1f1%4i4K6t1#2b7e0S2Q4x3U0f1^5b7W2)9J5k6h3#2V1
9f2K9s2c8@1M7s2y4Q4x3@1q4Q4x3V1k6Q4x3V1k6T1L8r3!0Y4i4K6u0W2j5%4y4V1L8W2)9J5k6h3&6W2N6q4)9J5c8X3M7&6z5o6b7I4y4U0l9#2y4o6N6Q4x3V1k6S2M7Y4c8A6j5$3I4W2i4K6u0r3k6r3g2@1j5h3W2D9M7#2)9J5c8U0p5J5x3o6j5%4y4U0f1%4y4l9`.`.
e99K9s2c8@1M7s2y4Q4x3@1q4Q4x3V1k6Q4x3V1k6T1L8r3!0Y4i4K6u0W2j5%4y4V1L8W2)9J5k6h3&6W2N6q4)9J5c8Y4q4I4i4K6g2X3x3e0b7^5y4K6j5I4x3K6y4Q4x3V1k6S2M7Y4c8A6j5$3I4W2i4K6u0r3k6r3g2@1j5h3W2D9M7#2)9J5c8U0p5@1x3e0x3$3x3U0l9&6z5l9`.`.
void startProcessAsync(ActivityRecord activity, boolean knownToBeDead, boolean isTop,String hostingType) {
try {
...
final Message m = PooledLambda.obtainMessage(ActivityManagerInternal::startProcess,
mAmInternal, activity.processName, activity.info.applicationInfo, knownToBeDead,
isTop, hostingType, activity.intent.getComponent());
mH.sendMessage(m);
} finally {
Trace.traceEnd(TRACE_TAG_WINDOW_MANAGER);
}
}
void startProcessAsync(ActivityRecord activity, boolean knownToBeDead, boolean isTop,String hostingType) {
try {
...
final Message m = PooledLambda.obtainMessage(ActivityManagerInternal::startProcess,
mAmInternal, activity.processName, activity.info.applicationInfo, knownToBeDead,
isTop, hostingType, activity.intent.getComponent());
mH.sendMessage(m);
} finally {
Trace.traceEnd(TRACE_TAG_WINDOW_MANAGER);
}
}
public static void main(String[] args) {
...
Looper.prepareMainLooper();
...
ActivityThread thread = new ActivityThread();
thread.attach(false, startSeq);
if (sMainThreadHandler == null) {
sMainThreadHandler = thread.getHandler();
}
if (false) {
Looper.myLooper().setMessageLogging(new
LogPrinter(Log.DEBUG, "ActivityThread"));
}
Looper.loop();
throw new RuntimeException("Main thread loop unexpectedly exited");
}
public static void main(String[] args) {
...
Looper.prepareMainLooper();
...
ActivityThread thread = new ActivityThread();
thread.attach(false, startSeq);
if (sMainThreadHandler == null) {
sMainThreadHandler = thread.getHandler();
}
if (false) {
Looper.myLooper().setMessageLogging(new
LogPrinter(Log.DEBUG, "ActivityThread"));
}
Looper.loop();
throw new RuntimeException("Main thread loop unexpectedly exited");
}
private boolean attachApplicationLocked(@NonNull IApplicationThread thread,
int pid, int callingUid, long startSeq) {
synchronized (mProcLock) {
app.mState.setCurAdj(ProcessList.INVALID_ADJ);
app.mState.setSetAdj(ProcessList.INVALID_ADJ);
app.mState.setVerifiedAdj(ProcessList.INVALID_ADJ);
mOomAdjuster.setAttachingSchedGroupLSP(app);
app.mState.setForcingToImportant(null);
updateProcessForegroundLocked(app, false, 0, false);
app.mState.setHasShownUi(false);
app.mState.setCached(false);
app.setDebugging(false);
app.setKilledByAm(false);
app.setKilled(false);
app.setUnlocked(StorageManager.isUserKeyUnlocked(app.userId));
}
mHandler.removeMessages(PROC_START_TIMEOUT_MSG, app);
final ProviderInfoList providerList = ProviderInfoList.fromList(providers);
if (app.getIsolatedEntryPoint() != null) {
thread.runIsolatedEntryPoint(
app.getIsolatedEntryPoint(), app.getIsolatedEntryPointArgs());
} else if (instr2 != null) {
thread.bindApplication(processName, appInfo,
app.sdkSandboxClientAppVolumeUuid, app.sdkSandboxClientAppPackage,
providerList,
instr2.mClass,
profilerInfo, instr2.mArguments,
instr2.mWatcher,
instr2.mUiAutomationConnection, testMode,
mBinderTransactionTrackingEnabled, enableTrackAllocation,
isRestrictedBackupMode || !normalMode, app.isPersistent(),
new Configuration(app.getWindowProcessController().getConfiguration()),
app.getCompat(), getCommonServicesLocked(app.isolated),
mCoreSettingsObserver.getCoreSettingsLocked(),
buildSerial, autofillOptions, contentCaptureOptions,
app.getDisabledCompatChanges(), serializedSystemFontMap,
app.getStartElapsedTime(), app.getStartUptime());
} else {
thread.bindApplication(processName, appInfo,
app.sdkSandboxClientAppVolumeUuid, app.sdkSandboxClientAppPackage,
providerList, null, profilerInfo, null, null, null, testMode,
mBinderTransactionTrackingEnabled, enableTrackAllocation,
isRestrictedBackupMode || !normalMode, app.isPersistent(),
new Configuration(app.getWindowProcessController().getConfiguration()),
app.getCompat(), getCommonServicesLocked(app.isolated),
mCoreSettingsObserver.getCoreSettingsLocked(),
buildSerial, autofillOptions, contentCaptureOptions,
app.getDisabledCompatChanges(), serializedSystemFontMap,
app.getStartElapsedTime(), app.getStartUptime());
}
if (normalMode) {
try {
didSomething = mAtmInternal.attachApplication(app.getWindowProcessController());
} catch (Exception e) {
}
}
return true;
}
private boolean attachApplicationLocked(@NonNull IApplicationThread thread,
int pid, int callingUid, long startSeq) {
synchronized (mProcLock) {
app.mState.setCurAdj(ProcessList.INVALID_ADJ);
app.mState.setSetAdj(ProcessList.INVALID_ADJ);
app.mState.setVerifiedAdj(ProcessList.INVALID_ADJ);
mOomAdjuster.setAttachingSchedGroupLSP(app);
app.mState.setForcingToImportant(null);
updateProcessForegroundLocked(app, false, 0, false);
app.mState.setHasShownUi(false);
app.mState.setCached(false);
app.setDebugging(false);
app.setKilledByAm(false);
app.setKilled(false);
app.setUnlocked(StorageManager.isUserKeyUnlocked(app.userId));
}
mHandler.removeMessages(PROC_START_TIMEOUT_MSG, app);
final ProviderInfoList providerList = ProviderInfoList.fromList(providers);
if (app.getIsolatedEntryPoint() != null) {
thread.runIsolatedEntryPoint(
app.getIsolatedEntryPoint(), app.getIsolatedEntryPointArgs());
} else if (instr2 != null) {
thread.bindApplication(processName, appInfo,
app.sdkSandboxClientAppVolumeUuid, app.sdkSandboxClientAppPackage,
providerList,
instr2.mClass,
profilerInfo, instr2.mArguments,
instr2.mWatcher,
instr2.mUiAutomationConnection, testMode,
mBinderTransactionTrackingEnabled, enableTrackAllocation,
isRestrictedBackupMode || !normalMode, app.isPersistent(),
new Configuration(app.getWindowProcessController().getConfiguration()),
app.getCompat(), getCommonServicesLocked(app.isolated),
mCoreSettingsObserver.getCoreSettingsLocked(),
buildSerial, autofillOptions, contentCaptureOptions,
app.getDisabledCompatChanges(), serializedSystemFontMap,
app.getStartElapsedTime(), app.getStartUptime());
} else {
thread.bindApplication(processName, appInfo,
app.sdkSandboxClientAppVolumeUuid, app.sdkSandboxClientAppPackage,
providerList, null, profilerInfo, null, null, null, testMode,
mBinderTransactionTrackingEnabled, enableTrackAllocation,
isRestrictedBackupMode || !normalMode, app.isPersistent(),
new Configuration(app.getWindowProcessController().getConfiguration()),
app.getCompat(), getCommonServicesLocked(app.isolated),
mCoreSettingsObserver.getCoreSettingsLocked(),
buildSerial, autofillOptions, contentCaptureOptions,
app.getDisabledCompatChanges(), serializedSystemFontMap,
app.getStartElapsedTime(), app.getStartUptime());
}
if (normalMode) {
try {
didSomething = mAtmInternal.attachApplication(app.getWindowProcessController());
} catch (Exception e) {
}
}
return true;
}
private void handleBindApplication(AppBindData data) {
final ContextImpl appContext = ContextImpl.createAppContext(this, data.info);
if (ii != null) {
initInstrumentation(ii, data, appContext);
} else {
mInstrumentation = new Instrumentation();
mInstrumentation.basicInit(this);
}
Application app;
try {
app = data.info.makeApplicationInner(data.restrictedBackupMode, null);
mInstrumentation.onCreate(data.instrumentationArgs);
mInstrumentation.callApplicationOnCreate(app);
} finally {
}
}
private void handleBindApplication(AppBindData data) {
final ContextImpl appContext = ContextImpl.createAppContext(this, data.info);
if (ii != null) {
initInstrumentation(ii, data, appContext);
} else {
mInstrumentation = new Instrumentation();
mInstrumentation.basicInit(this);
}
Application app;
try {
app = data.info.makeApplicationInner(data.restrictedBackupMode, null);
mInstrumentation.onCreate(data.instrumentationArgs);
mInstrumentation.callApplicationOnCreate(app);
} finally {
}
}
private void handleBindApplication(AppBindData data) {
final ContextImpl appContext = ContextImpl.createAppContext(this, data.info);
if (ii != null) {
initInstrumentation(ii, data, appContext);
} else {
mInstrumentation = new Instrumentation();
mInstrumentation.basicInit(this);
}
Application app;
try {
app = data.info.makeApplicationInner(data.restrictedBackupMode, null);
mInstrumentation.onCreate(data.instrumentationArgs);
mInstrumentation.callApplicationOnCreate(app);
} finally {
}
}
public Application makeApplication(boolean forceDefaultAppClass,Instrumentation instrumentation) {
if (mApplication != null) {
return mApplication;
}
String appClass = mApplicationInfo.className;
java.lang.ClassLoader cl = getClassLoader();
ContextImpl appContext = ContextImpl.createAppContext(mActivityThread, this);
app = mActivityThread.mInstrumentation.newApplication(cl, appClass, appContext);
appContext.setOuterContext(app);
}
public Application newApplication(ClassLoader cl, String className, Context context) {
return newApplication(cl.loadClass(className), context);
}
Instrumentation类:
static public Application newApplication(Class<?> clazz, Context context) {
Application app = (Application)clazz.newInstance();
app.attach(context);
return app;
}
final void attach(Context context) {
mBase = base;
mLoadedApk = ContextImpl.getImpl(context).mPackageInfo;
}
private void handleBindApplication(AppBindData data) {
final ContextImpl appContext = ContextImpl.createAppContext(this, data.info);
if (ii != null) {
initInstrumentation(ii, data, appContext);
} else {
mInstrumentation = new Instrumentation();
mInstrumentation.basicInit(this);
}
Application app;
try {
app = data.info.makeApplicationInner(data.restrictedBackupMode, null);
mInstrumentation.onCreate(data.instrumentationArgs);
mInstrumentation.callApplicationOnCreate(app);
} finally {
}
}
public Application makeApplication(boolean forceDefaultAppClass,Instrumentation instrumentation) {
if (mApplication != null) {
return mApplication;
}
String appClass = mApplicationInfo.className;
java.lang.ClassLoader cl = getClassLoader();
ContextImpl appContext = ContextImpl.createAppContext(mActivityThread, this);
app = mActivityThread.mInstrumentation.newApplication(cl, appClass, appContext);
appContext.setOuterContext(app);
}
public Application newApplication(ClassLoader cl, String className, Context context) {
return newApplication(cl.loadClass(className), context);
}
Instrumentation类:
static public Application newApplication(Class<?> clazz, Context context) {
Application app = (Application)clazz.newInstance();
app.attach(context);
return app;
}
final void attach(Context context) {
mBase = base;
mLoadedApk = ContextImpl.getImpl(context).mPackageInfo;
}
public Application makeApplicationInner(boolean forceDefaultAppClass,
Instrumentation instrumentation) {
return makeApplicationInner(forceDefaultAppClass, instrumentation, false);
}
private Application makeApplicationInner(boolean forceDefaultAppClass,
Instrumentation instrumentation, boolean allowDuplicateInstances) {
if (mApplication != null) {
return mApplication;
}
synchronized (sApplications) {
final Application cached = sApplications.get(mPackageName);
if (cached != null) {
if (!allowDuplicateInstances) {
mApplication = cached;
return cached;
}
}
}
Application app = null;
final String myProcessName = Process.myProcessName();
String appClass = mApplicationInfo.getCustomApplicationClassNameForProcess(
myProcessName);
try {
final java.lang.ClassLoader cl = getClassLoader();
if (!mPackageName.equals("android")) {
initializeJavaContextClassLoader();
}
ContextImpl appContext = ContextImpl.createAppContext(mActivityThread, this);
app = mActivityThread.mInstrumentation.newApplication(
cl, appClass, appContext);
appContext.setOuterContext(app);
} catch (Exception e) {
}
mActivityThread.mAllApplications.add(app);
mApplication = app;
if (!allowDuplicateInstances) {
synchronized (sApplications) {
sApplications.put(mPackageName, app);
}
}
if (instrumentation != null) {
try {
instrumentation.callApplicationOnCreate(app);
} catch (Exception e) {
}
}
return app;
}
public Application makeApplicationInner(boolean forceDefaultAppClass,
Instrumentation instrumentation) {
return makeApplicationInner(forceDefaultAppClass, instrumentation, false);
}
private Application makeApplicationInner(boolean forceDefaultAppClass,
Instrumentation instrumentation, boolean allowDuplicateInstances) {
if (mApplication != null) {
return mApplication;
}
synchronized (sApplications) {
final Application cached = sApplications.get(mPackageName);
[培训]《冰与火的战歌:Windows内核攻防实战》!从零到实战,融合AI与Windows内核攻防全技术栈,打造具备自动化能力的内核开发高手。